Version |
Datum |
Funktionalität |
| 4.3.0.7 |
14.10.2025 |
- CFD-Forex: Aktualisierung auf die neueste API Spezifikation
|
| 4.3.0.2 |
19.06.2025 |
- Verschiedene interne Verbesserungen
|
| 4.3.0.0 |
23.05.2025 |
- Express: Funktion ForceFlat() zum Schließen der gesamten Position durch einen STOP Sentimentor hinzugefügt
|
| 4.2.0.74 |
11.04.2025 |
- Verbesserungen für die Zwischenspeicherung der historischen Daten
|
| 4.2.0.61 |
13.12.2024 |
- Order-Typ "Pullback (client-side)" hinzugefügt
Funktioniert wie ein Limit Stop mit Trailing. Wenn der Limit-Preis erreicht wurde, trailt die Order vom konfigurierten Stop-Preis mit dem zwischen Limit- und Stop-Preis eingestellten Abstand.
|
| 4.2.0.57 |
14.10.2024 |
- Verbesserungen für Nutzer mit einem CFD-Forex Konto
- Verschiedene interne Verbesserungen
|
| 4.2.0.40 |
01.07.2024 |
Volumen Histogramm im SpeedTrader anzeigbar
Für über CQG verfügbare Instrumente kann das für den aktuellen Tag gehandelte Volumen im SpeedTrader angezeigt werden:
Das Volumen wird in einer separaten Spalte als Zahl und als Histogramm-Balken angezeigt. Das Histogramm wird bezogen auf das maximale gehandelte Volumen aller Ausführungspreise normalisiert (nicht nur bezogen auf die momentan angezeigten Preise).
Das angezeigte Volumen ist genau und wird nicht aus der im MasterChart eingestellten Aggregation abgeleitet. Stattdessen basiert es immer auf den an der Börse ausgeführten Trades. Es gibt zu beachten, dass ein aktivierter Handelszeitenfilter nicht berücksichtigt wird.
Die Farben für die Anzeige der Volumen können über den FarbManager eingestellt werden.
Um diese Funktionalität zu nutzen, müssen historische Daten von CQG aktiviert sein.
Neue Optionen für den "Volume Profile" Indikator
Der "Volume Profile" Indikator bietet drei neue Optionen:
- Alignment:
Wählen Sie, ob das "Volume Profile" links- oder rechtsbündig angezeigt werden soll.
- Profile Width %:
Definiert die Breite eines Profils als Prozentsatz der Perioden, die es abdeckt, wenn es im MasterChart angezeigt wird. Beachten Sie, dass die Anzahl der abgedeckten Perioden variieren kann, z. B. bei der Anzeige einer Renko-Aggregation oder von Range Bars.
Das Histogramm wird in Bezug auf den größten Balken der aktuell angezeigten Profile normalisiert.
- Show Previous Value Area:
Bei der Anzeige im MasterChart kann der Wertbereich des vorherigen Profils im aktuellen Profil angezeigt werden. Er wird als Farbverlauf gezeichnet, der immer von links beginnt (unabhängig von der Ausrichtung) und zum Diagrammhintergrund hin verblasst.
Mit diesen Einstellungen können Sie nun mehrere sich nicht überschneidende Volumenprofile anzeigen, z.B. ein Wochenprofil linksbündig und ein Tagesprofil rechtsbündig:
Neue Optionen für den Indikator "Time Price Opportunities"
Der Indikator "Time Price Opportunities" hat dieselben drei neuen Optionen erhalten wie der Indikator "Volume Profile", "Alignment", "Profile Width %", and "Show Previous Value Area".
a der TPO Blöcke oder Zeichen anzeigt, die eine Mindestbreite erfordern, kann die "Profile Width %" nicht kontinuierlich, sondern nur in Schritten von 10 % geändert werden.
Verschiedene Verbesserungen
- DesignerLeiste behält die relativen Spaltenbreiten bei, wenn die Größe geändert wird
- Verbesserte Behandlung von Zeichenwerkzeugen, die nur teilweise in den geladenen Daten liegen
- Der HotKey-Manager wurde verbessert:
- Feld "Suchen" hinzugefügt
- Verbesserte Fehlermeldungen bei Mehrfachbelegung von HotKeys
- Neuer HotKey-Befehl: "MasterChart auslagern/einbetten"
- Neue HotKey-Befehle für vordefinierte Aggregationen

- Verschiedene interne Verbesserungen
|
| 4.2.0.35 |
26.04.2024 |
- Verbesserungen für Nutzer mit einem Multi-asset Konto
- Verschiedene interne Verbesserungen
|
| 4.2.0.30 |
25.09.2023 |
- Verbesserungen für Nutzer mit einem CFD-Forex Konto
|
| 4.2.0.22 |
01.08.2023 |
- NanoTrader erlaubt die Konfiguration der Schrifteinstellungen für DesignerLeiste, InfoLeiste, NewsLeiste, Time & Sales Leiste and Arbeitsplatzleiste.

|
| 4.2.0.20 |
14.07.2023 |
- NanoTrader unterstützt jetzt nativ die Bildschirmskalierung von Windows. Wenn Sie die Skalierung eines Bildschirms beispielsweise auf 150% einstellen, passt NanoTrader automatisch seine Zeichnungen, Schriften und Icons für eine kristallklare Darstellung an.
NanoTrader unterstützt auch Umgebungen mit mehreren Monitoren und unterschiedlichen Monitor-Skalierungen. Wenn Sie ein Fenster von einem Monitor auf einen anderen ziehen, passt NanoTrader seine Darstellung automatisch an die Skalierung des neuen Monitors an.
Ohne Unterstützung der Bildschirmskalierung:
Mit Unterstützung der Bildschirmskalierung:

- Verschiedene interne Verbesserungen
|
| 4.1.0.40 |
26.06.2023 |
- WL Bars als Aggregation für den MasterCharts hinzugefügt

WL steht für Wim Lievens, einem Trader aus Belgien mit über 20 Jahren Börsenerfahrung. Dieser Trader ist ausschließlich an Bewegung interessiert. Die Zeit ist für ihn absolut nicht wichtig. Tatsächlich betrachtet er die Zeit als ein Ärgernis, das Trader nur auf die falsche Fährte führt. Da er mit bestehenden Charttypen nicht zufrieden war, entwickelte Wim Lievens seine eigenen WL Bars und teilt diese mit allen anderen Tradern.
Die WL Bars kombinieren die besten Eigenschaften von "reinen Bewegungskerzen". Sie haben die Klarheit von Renko Kerzen, die Präzision von Range Bars und, ähnlich dem Heikin Ashi Konzept, eröffnen sie innerhalb des Körpers der Vorkerze, um unwichtige Informationen herauszufiltern und lediglich die reine Bewegung anzuzeigen.
- Verschiedene interne Verbesserungen
|
| 4.0.3.36 |
17.01.2023 |
- Verbesserungen für Nutzer mit einem Multi-asset Konto
|
| 4.0.3.34 |
25.11.2022 |
- Verbesserungen für Nutzer mit einem CFD-Forex Konto
|
| 4.0.3.33 |
10.11.2022 |
- Verbesserungen für Nutzer mit einem Multi-asset Konto
|
| 4.0.3.31 |
25.08.2022 |
- CFD-Forex: Aktualisierung auf die neueste API Spezifikation
- Klartextanzeige für soeben eingegebene Passwörter hinzugefügt

- Verschiedene interne Verbesserungen
|
| 4.0.3.9 |
10.12.2021 |
- CQG: Aktualisierung auf Web API Version 2.58
- Verschiedene interne Verbesserungen
|
| 4.0.2.5 |
11.11.2021 |
- Anpassungen für die Umstellung auf Winterzeit
|
| 4.0.1.99 |
28.10.2021 |
- Verschiedene interne Verbesserungen
|
| 4.0.1.84 |
28.09.2021 |
- Neuer Favoriten-Ordner der ArbeitsplatzLeiste ermöglicht einfachen Zugriff auf die meist genutzten Instrumente
Um neue Favoriten hinzuzufügen, können Sie Instrumente in den Favoriten-Ordner der ArbeitsplatzLeiste ziehen. Alternativ klicken Sie einfach mit der rechten Maustaste auf ein Instrument und wählen "Zu Favoriten hinzufügen" im Kontextmenü.
|
| 4.0.1.81 |
23.09.2021 |
- Der Dialog für das Laden historischer Daten ermöglicht die Einstellung, dass Wochenenden nicht in der der konfigurierten Tagesanzahl enthalten sind.
Die folgende Einstellung lädt Daten nur für den heutigen Tag und den vorherigen Werktag. Zum Beispiel werden so an einem Montag die Daten seit dem voherigen Freitag geladen.

Dies ist besonders beim Laden von Tick-Daten für stark gehandelte Instrumente nützlich, wie zum Beispiel dem MINI S&P.
- Initial-Analysen können über ihren Namen gesucht werden. Der Eintrag "Suchen ..." ist in allen Menues enthalten, über die Initial-Analysen ausgewählt werden können.

- Studien, deren Berechnung zu viel Prozessorleistung erfordert, können gedrosselt werden. Dies kann zum Beispiel durch ein schlecht programmiertes Express-Skript oder zu viele geladene historische Daten verursacht werden. Wenn die durchschnittliche Rechenzeit für eine Studie den konfigurierten Schwellwert überschreitet, wird die Studie gedrosselt. Gedrosselt bedeutet, dass die Studie nur noch einmal alle fünf Sekunden aktualisiert wird. Eine gedrosselte Studie ist an der entsprechenden Einblendung im MasterChart zu erkennen:

Die Drosselung ist für bestehende Installation deaktiviert. Sie kann über die Einstellungen aktiviert werden:

- CQG: Die Anzahl der fehlenden Tage mit Tick-Daten, die vom Server nachgeladen werden sollen, kann über "Extras | Kursdatenversorgung | CQG" eingestellt werden:

Stellen Sie sicher, dass Sie nicht mehr Daten laden, als benötigt werden. Denn die resultierende Menge an Daten kann extrem groß ausfallen.
- Optimierte Behandlung von sehr großen Mengen an Tick-Daten.
- Verbessertes Laden von komplexen Seiten-Layouts.
- Neue Installationen haben das Weichzeichnen von Linien standardmäßig aktiviert. Es kann über die Einstellungen deaktiviert werden.
|
| 4.0.1.68 |
19.08.2021 |
- Verbesserungen für Nutzer mit einem CQG Konto
|
| 4.0.1.64 |
12.08.2021 |
- Verbesserte Performance für einige Express-Zeichenfunktionen
- Express: Aus Gründen der Abwärtskompatibilität ignoriert der "slot"-Befehl für Highlight() und Annotate() die angegebene Deckkraft; stattdessen kann das neue "slotAlpha" verwendet
- Verschiedene interne Verbesserungen
|
| 4.0.1.51 |
15.07.2021 |
- Verbesserungen für dunkelfarbige Zeichenwerkzeuge auf einem dunklen Chart-Hintergrund
|
| 4.0.1.46 |
08.07.2021 |
Willkommen bei NanoTrader V4
Mit NanoTrader V4 veröffentlicht Fipertec eine brandneue Version seiner preisgekrönten Handelsplattform. NanoTrader V4 präsentiert sich in einem frischen Erscheinungbild und bietet eine Vielzahl neuer Funktionalitäten, basierend auf seiner grundsoliden und innovativen Technologie. Hier sind einige Highlights von NanoTrader V4:
- uneingeschränkte Abwärtskompatibilität
NanoTrader V4 ist vollständig abwärtskompatibel mit allen Vorgängerversionen. Es ist keine einzige Änderung in Ihren Studien und Seiten erforderlich, um die Vorteile der neuen Version zu nutzen.
- 64 Bit
NanoTrader V4 ist in 32- und 64-Bit-Versionen verfügbar. Das Installationsprogramm ermittelt automatisch, welche Version zu installieren ist. Auch ein Upgrade von 32 auf 64 Bit erfordert keinerlei Änderungen Ihrer persönlichen Einstellungen.
- Erscheinungsbild
Sie können aus vier vordefinierten Designs wählen, die das Erscheinungsbild des Hauptfensters und der Dialoge bestimmen. Darunter ist eine "Nacht"-Variante, die nur dunkle Farben verwendet.
- Duale Farben
Um die Verwendung von dunklen Chart-Hintergründen zu vereinfachen, wurde das gesamte Farbmanagement neu gestaltet. Wenn für einen dunklen Hintergrund keine Farbe explizit angegeben wurde, adaptiert NanoTrader die aktuelle Farbe automatisch so, dass sie auch nach Umschalten auf einen dunklen Hintergrund gut aussieht.
- Neue Express Umgebung
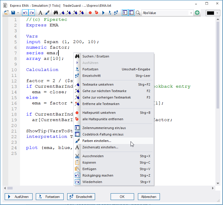
Die Express-Umgebung verfügt jetzt über einen umfassenden Editor. Der Express-Editor ist jetzt nicht mehr blockierend, so dass Sie so viele Editoren gleichzeitig öffnen können, wie Sie möchten. Außerdem wurde ein Debugger hinzugefügt, der es ermöglicht, Code-Probleme leicht zu erkennen. Eine innovative Funktion erlaubt es, Haltepunkte direkt im Chart zu setzen.
- Express Sprach-Erweiterungen
Neue Funktionen in Express ermöglichen es, Haltepunkte auszulösen. Auch die neuen dualen Farben werden unterstützt. Außerdem kann die Deckkraft für gefüllte Bänder, Highlight() und Annotate() festgelegt werden.
- Weitere Verbesserungen der Benutzerfreundlichkeit
Für die Bereitstellung des neuen Erscheinungsbildes wurden alle Dialoge von NanoTrader überarbeitet. Im Zuge dessen wurden viele kleine Verbesserungen implementiert, z.B. neue Icons, verschönerte Infobox, reaktionsschnellere Suche, verbesserte Kontextmenüs, neue Hotkeys, neuer Farb-Manager, neuer Optionen-Dialog und vieles mehr.
Innerhalb dieser Update-Historie werden die neuen Funktionen von NanoTrader V4 kurz vorgestellt. Eine vollständige Liste der Änderungen finden Sie in den NanoTrader V4 Release Notes. Eine detaillierte Beschreibung finden Sie in der Dokumentation, die über das Hilfe-Menü von NanoTrader verfügbar ist.
Erscheinungsbild NanoTrader V4 wird mit vier vordefinierten Farbschemata ausgeliefert:
- Schema Night

- Schema Silver

- Schema White

- Schema Classic

Der neue Farb-Manager
Der Farb-Manager-Dialog wurde komplett überarbeitet und ermöglicht die komfortable Definition persönlicher Farbschemata:
Neuer "Sentimentor Visualisierung"-Dialog
Die Visualisierungsdialoge für Indikatoren wurden aktualisiert, um die Angabe der Deckkraft von Füllfarben zu ermöglichen.
Außerdem wird jede Änderung eines beliebigen Wertes sofort visualisiert. Daher ist die Schaltfläche "Anwenden" verschwunden:
Verschiedene Erweiterungen der Oberfläche
- Der neue Optionen-Dialog hat ein Suchfeld und ist in der Größe veränderbar.
- Die Breite der X/Y-Rays kann im Optionen-Dialog festgelegt werden:

- Die X/Y-Rays erscheinen nun genau in der ihnen zugewiesenen Farbe.
- Die Zeichnung des Kreisdiagramms für die Perioden-Komplettierung erfolgt jetzt in hoher Auflösung. Die "Prozent"-Anzeige, falls aktiviert, wird neben dem Kreisdiagramm angezeigt:

- Verbesserte “Trefferprüfung” für linienbasierte Zeichenwerkzeuge, d.h. Linien können einfacher mit der Maus selektiert werden.
- Preisboxen werden genauer und ohne Schatten gezeichnet.
- Neue Hotkey-Befehle zum Starten des Farb-Managers und zum Umschalten auf eines der Farbschemata:

Neuer Express Editor
Aufgrund der gestiegenen Nachfrage nach der Programmierung von komplexem Express-Code wurde der ursprünglich minimalistische Express-Editor komplett überarbeitet:

Hier sind einige Funktionen des neuen Express-Editors:
- Nicht-Blockierend
Der Express-Editor ist nicht mehr blockierend, d.h., Sie können mehrere Editoren gleichzeitig öffnen und in den MasterChart hineinzoomen, um verschiedene Bereiche des Charts zu untersuchen.
Es ist auch möglich, die Parameter des aktuell bearbeiteten Express-Sentimentors in der DesignerLeiste zu ändern und die Aggregation des MasterCharts oder des Sentimentors zu ändern.
- Zeilennummern
Zeilennummern können eingeblendet werden.
- Textmarken
Setzen Sie Textmarken an wichtigen Zeilen und navigieren Sie schnell zwischen ihnen:

- Codeblock-Faltung
Ermöglicht das Ein/Ausblenden von Codeblöcken, die mit begin/end eingeschlossen sind:

- Haltepunkte
Setzen Sie Haltepunkte und die Codeausführung wird in diesen Zeilen angehalten:

- Farbwähler & Anzeiger
Das Festlegen ansprechender Farben für geplottete Elemente ist wesentlich, um das Beste aus Ihrem Express-Code herauszuholen.

Neuer Express Debugger
Die Express-Umgebung ist nun mit einem sogenannten "Debugger" ausgestattet. Ein Debugger ermöglicht es, die Codeausführung an bestimmten Haltepunkten im Code anzuhalten und die Variablen und den Programmablauf zu untersuchen. Dadurch lassen sich Fehler leicht erkennen und beheben.

Haltepunkte durch Funktionsaufrufe
Manchmal möchte man die Programm-Ausführung nur unter bestimmten Bedingungen unterbrechen. Um das zu erreichen, stehen die folgenden drei Express-Funktionen zur Verfügung. Diese Funktionen sind nur aktiv, wenn der Code im Editor geöffnet ist. Andernfalls werden, werden sie ignoriert.
- Break()
Unterbricht die Ausführung an der Stelle, wo der Funktionsaufruf geschieht.
- BreakIf (boolean expression)
Unterbricht die Ausführung, falls der boolesche Ausdruck true ergibt.
- BreakIfDrawingTool()
Beim Ausführen dieser Funktion prüft NanoTrader, ob in der aktuellen Periode im MasterChart ein Zeichenwerkzeug beginnt oder endet. Im untenstehenden Beispiel wurde ein Rechteck um einen "interessanten" Bereich gezeichnet. NanoTrader wird am ersten und letzten abgedeckten Balken die Programm-Ausführung unterbrechen:

Variablen während eines Programm-Halts inspizieren
- Im MasterChart
Sobald ein Haltepunkt auftritt, zeigt NanoTrader einen grauen vertikalen Balken im MasterChart an, um die Periode hervorzuheben, die gerade bearbeitet wird. Siehe 4 im obigen Beispiel. Wenn die Periode außerhalb des aktuellen Zooms liegt, wird dieser automatisch angepasst.
Alle im Code verwendeten Variablen sowie ihre aktuellen Werte werden im unteren Teil des MasterCharts angezeigt. Siehe 5 im vorherigen Beispiel. "Verwendet" bedeutet, dass die Variable oder Serie nicht nur definiert ist, sondern auch im Code referenziert wird.
- Im Editor
Während die Programmausführung angehalten ist, können Sie mit der Maus auf eine Variable oder Serie zeigen und ihr aktueller Wert wird in einem Popup-Fenster angezeigt:

Wenn auf ein Array gezeigt wird, wird dessen gesamter Inhalt angezeigt:
Neue ExpressFunktionalitäten
Die folgenden neuen Express-Funktionen wurden hinzugefügt. Eine ausführliche Beschreibung finden Sie im Express-Handbuch.
- Break()
Unterbricht die Ausführung an der Stelle, wo der Funktionsaufruf geschieht.
- BreakIf(boolean expression)
Unterbricht die Ausführung, falls der boolesche Ausdruck true ergibt.
- BreakIfDrawingTool()
Unterbricht die Ausführung, wenn ein Zeichenwerkzeug im zugehörigen MasterChart beginnt oder endet.
- VarsToString("varname,varname,...")
Diese Routine ermöglicht es, auf einfache Weise Variablen und ihren Inhalt in Highlight(), Annotate() oder ShowTip() zu verwenden. VarsToString() erwartet eine kommaseparierte Liste von Variablennamen. Beispiel:ShowTip(VarsToString("close,ma"));
- Arrays können aus einem anderen Sentimentor und sogar aus einer anderen Studie importiert werden.
- Express unterstützt die neuen dualen Farben.
- Zusätzlich zu den Farbnamen kann ein Satz von logischen Farben verwendet werden. Logische Farben sind bereits für helle und dunkle Hintergründe vordefiniert. Sie können bequem verwendet werden, um auf gut aussehende Farben für typische Anwendungsfälle zurückzugreifen. Die Verwendung der gleichen Farben in ähnlichen Szenarien erleichtert das "Lesen" und Verstehen von Sentimentor-Grafiken.
- Die Deckkraft für Füllfarben, Annotate() und Highlight() kann festgelegt werden.
Beispiele:
Highlight("textAbove:Hello Colors!", "blue,80~SpringGreen,80");plotband(high, "green", 2, low, "red", 2, "blue,40~yellow,44"); 
|
| 3.5.1.111 |
15.06.2021 |
- CFD-Forex: Anpassungen für Instrumente mit einer nicht-ganzzahligen Mindest-Ordergröße
|
| 3.5.1.110 |
03.05.2021 |
- CFD-Forex: Zugang zur "Trade Historie" funktioniert wieder
|
| 3.5.1.108 |
19.04.2021 |
- Verschiedene interne Verbesserungen
|
| 3.5.1.107 |
30.03.2021 |
- CFD-Forex: Laden der historischen Daten verbessert
|
| 3.5.1.106 |
26.03.2021 |
- Verschiedene interne Verbesserungen
|
| 3.5.1.104 |
12.03.2021 |
- Die Bezeichnung der Zeichenwerkzeuge Rechteck, Ellipse und Bogen wird im Chart angezeigt.

- Die Gitternetzlinien im Chart können über Extras -> Optionen deaktiviert werden. Per Voreinstellung sind die Gitternetzlinien aktiviert.

- Nach 10 fehlgeschlagenen Versuchen, die Verbindung zum Kursdatenanbieter wiederherzustellen, pausiert NanoTrader für 5 Minuten und setzt dann die Verbindungsversuche automatisch fort.

- Die Dauer eines Verbindungsverlusts, bevor eine Benachrichtigung erfolgt, kann über Extras -> Optionen konfiguriert werden. Die voreingestellte Dauer beträgt 10 Sekunden.

-
CQG: Anpassung des Managements von "Good Til Date" Orders an die Verfahrensweise des CQG-Servers
- Die Order verfällt am Ende der letzten Handelssitzung des eingestellten Tages. Samstag oder Sonntag können daher nicht als Verfallstermine angegeben werden.

- Es ist nicht möglich, "Good Til Date" zu nutzen, wenn die Order am Ende des aktuellen Tages verfallen soll. In diesem Fall muss "Good Between" ausgewählt und "Bis" auf die gewünschte Zeit eingestellt werden.

-
CQG: Bei der Verwendung von Folgeaufträgen können die Optionen "Good After Time" und "Good Between" nicht genutzt werden, da dies vom CQG-Server nicht unterstützt wird.
- Verschiedene interne Verbesserungen
|
| 3.5.1.90 |
10.07.2020 |
- Verbesserungen für Nutzer mit einem CFD-Forex Konto
|
| 3.5.1.88 |
01.07.2020 |
- Verschiedene interne Verbesserungen
|
| 3.5.1.72 |
19.05.2020 |
- Verbesserter X-Ray
Unterhalb des X-Rays wird jetzt in einer Box der Zeitstempel der Periode angezeigt.
- Y-Range in Ticks
Falls die Y-Skala oben oder unten fixiert ist, wird die Y-Range in Ticks angezeigt. Das macht es in einfach, die dargestellte Spanne genau einzustellen, so dass man die Stärke von Preisbewegungen besser einschätzen kann – ohne ständig zu rechnen.
- Trailing STOP wurde als Taktik zu den (Stub-) Initial-Analysen "Plain_10_Min", "Plain_1_Day" und "TradeGuard" hinzugefügt
- Daytrading-Statistik zeigt die kumulierte P/L als Summe der P/L der aufgelisteten Trades
- CQG: Unterstützung für negative Strike-Preise von Optionen hinzugefügt
- Verschiedene interne Verbesserungen
|
| 3.5.1.50 |
28.02.2020 |
- CFD-Forex & CQG
Der AutoOrder-Modus wird automatisch deaktiviert, falls 10 aufeinanderfolgende Orders für das selbe Instrument wegen nicht ausreichender Margin abgelehnt wurden. Andernfalls könnten die Börsen Strafgebühren aufgrund des Missbrauchs ihrer Trading-Infrastruktur erheben.
- CFD-Forex: Kumulierte P/L hinzugefügt
Nach dem Start von NanoTrader wird die kumulierte P/L unter Einbeziehung der 200 neuesten Trades nach Mitternacht berechnet. Bis zur Beendigung der Plattform wird die P/L aller Trades zur kumulierten P/L addiert. Dies erlaubt die Nutzung des Safety Net Filters.
Bitte beachten Sie, dass im Falle einer Verbindungsstörung oder eines manuellen Wiederherstellens der Verbindung die kumulierte P/L nicht zurückgesetzt wird. Die P/L der Trades, die NanoTrader verpasst hat, während die Verbindung getrennt war, werden zur kumulierten P/L addiert, sobald die Verbindung wieder besteht.
- Safety Net: Profit Protection hinzugefügt
Ist das Profit Protection Target erreicht, wird der Profit Protection Drawdown angewendet. Dadurch kann ein geringerer Drawdown als der Max Drawdown konfiguriert werden, um Gewinne zu sichern und zu verhindern, dass sich der komplette Gewinn in einen Verlust verwandelt.
Wenn Profit Protection Target und Profit Protectiom Drawdown auf 0 gesetzt wurden, ist die beschriebene Funktionalität deaktiviert.
- Verschiedene interne Verbesserungen
|
| 3.5.1.42 |
09.01.2020 |
- Verschiedene interne Verbesserungen
|
| 3.5.1.40 |
20.12.2019 |
- Erweiterte Zoom-Funktionen für den Chart:
- Vertikaler Zoom durch Nutzung des Mausrads
- SHIFT + Mausrad fügt von der linken Seite des Charts ausgehend neue Perioden hinzu oder entfernt diese
- STRG + Mausrad fügt auf beiden Seiten des Charts neue Perioden hinzu oder entfernt diese
- CFD-Forex: Nutzung von Echtzeit-Aktualisierungen für den aktuellen Zustand des Marktes statt eines statischen Zeitplans
- Verschiedene interne Verbesserungen
|
| 3.5.1.34 |
29.11.2019 |
- CQG: Wiederherstellung der Verbindung verbessert
- CQG: Anzeige des Orderbuchs für den Kontrakt LEAN HOG korrigiert
|
| 3.5.1.32 |
22.11.2019 |
- Express: Funktion Annotate() für die Darstellung von Anmerkungen im Chart hinzugefügt.

- Express: Funktion RGB() zum Konvertieren der angegebenen Rot-, Grün- und Blauanteile einer Farbe in einen Integer-Zahlenwert, der die selbe Farbe spezifiziert, hinzugefügt.
- Express: Die Spezifikation der Farben für plotbars() und plotcandles() kann durch eine Serie erfolgen. Dies erlaubt die Verwendung unterschiedlicher Farben für jede einzelne Bar bzw. Kerze.
- Express: Der Visualisierungseditor erlaubt die Konfiguration des Linien-Stils.

- Indicator MACD: Die Werte werden in der Genauigkeit des jeweiligen Instrumentes, jedoch mit mindestens zwei Nachkommastellen, dargestellt.
- Verschiedene interne Verbesserungen
|
| 3.5.1.11 |
17.10.2019 |
- CFD-Forex: Orders zum Beschützen an eine bereits existierende oder demnächst eröffnete Position anfügen
Um Orders anzufügen, müssen Sie das Spaltenlayout Ihrer KontoLeiste modifizieren. Dafür wählen Sie "Spalten konfigurieren ..." im Kontextmenü der KontoLeiste aus. Dann können Sie die Spalte "Attach" per Drag & Drop aus der Feldauswahl zu einer geeigneten Stelle in Ihrer KontoLeiste ziehen (z.B. zwischen die Spalten "Sell" und "Exit").
Für eine bereits eröffnete Position erscheint die Schaltfläche "Attach" in der entsprechenden Zeile der Position in der KontoLeiste falls eine oder beide Folge-Aufträge fehlen. Durch Anklicken der Schaltfläche "Attach" öffnet sich ein Order-Ticket, um den fehlenden Folge-Auftrag bzw. die fehlenden Folge-Aufträge anzufügen.
Falls Sie Folge-Aufträge an eine aktive Stop- oder Limit-Order anfügen möchten, klicken Sie in der KontoLeiste auf die Datenfelder, die das Volumen, den Preis oder den Status dieser Order zeigen. Dann öffnet sich ein Order-Ticket und Sie haben die Möglichkeit, die Folge-Aufträge durch Aktivieren der Auswahlbox "Folge-Aufträge verwenden" anzufügen.
- CDF-Forex: Finanzierungsgebühr (Rollover-/Swap-Gebühr) zu den Markt-Informationen hinzugefügt
Um die Finanzierungsgebühr anzusehen, wählen Sie "Symbol-Stammdaten ..." im Kontextmenü eines FX-Instruments in der KontoLeiste aus und klicken Sie auf die Schaltfläche "Markt-Informationen ..." im Dialog Symbol Stammdaten.
Die Markt-Informationen beinhalten die Finanzierungsgebühr für den vorherigen Tag und die voraussichtliche Gebühr für den aktuellen Tag.
- Neue Analysen WHS Black Candles und
WHS Red-White-Red von WH SelfInvest als Initialanalysen hinzugefügt
- Verschiedene interne Verbesserungen
|
| 3.5.1.0 |
04.09.2019 |
- Möglichkeit zum Ändern der vordefinierten Spaltentitel einer KursListe hinzugefügt
Öffnen Sie den Spalten-Editor über das Kontextmenü einer KursListe, klicken Sie auf den Namen eines gewählten Feldes und geben Sie den neuen Namen ein.
Bitte beachten Sie, dass die modifizierten Spaltentitel pro KursListe abgespeichert werden. Dadurch können für das gleiche Feld verschiedene Spaltentitel in unterschiedlichen KursListen definiert werden.

- CFD-Forex: Verbesserungen für Nutzer mit verlinkten Konten
- Verschiedene interne Verbesserungen
|
| 3.5.0.141 |
01.08.2019 |
- Express: Visualisierungseditor hinzugefügt
Die Darstellung gezeichneter Elemente eines Express Sentimentors kann individuell angepasst werden, ohne dass Änderungen am Express Skript vorgenommen werden müssen. Sie können die Darstellung aller Elemente konfigurieren, die durch die Funktionen plot, plotline, plotbars, plotcandles, plotband und plotcrossinglines definiert worden sind.
Um den Visualisierungseditor zu starten, klicken Sie im Kontextmenü eines Express Sentimentors auf "Visualisierung ...".
Sie können die Linienfarbe und Strichbreite verändern. Eine Strichbreite von "0" deaktiviert die Darstellung der Linie. Für gefüllte Bereiche können die Farbe und die Darstellung ab- bzw. angeschaltet werden.
Die konfigurierten Einstellungen werden abgespeichert und beim Laden einer (Initial-)Analyse wiederhergestellt. Bitte beachten Sie, dass bei Änderungen am Express Skript die konfigurierten Einstellungen auf die dort definierten Werte zurückgesetzt werden.
- Neue Analyse WHS NLO von WH SelfInvest als Initialanalyse hinzugefügt
- Neue WHS Proposals
KDJ und
Fractal channel
als Initialanalysen hinzugefügt
- Verschiedene interne Verbesserungen
|
| 3.5.0.134 |
12.07.2019 |
- Zeichenwerkzeuge: Konfiguration von Start- und End-Wert mit Genauigkeit in Tickgröße
- Multi-asset: Verbesserungen beim automatischen Hinzufügen noch nicht angelegter Instrumente mit offenen Positionen oder vorhandenen Orders
- Zugriff auf Fipertec's neuen Backup-Server freigeschaltet
- Verschiedene interne Verbesserungen
|
| 3.5.0.130 |
27.05.2019 |
- CQG: Unterstützung für Level 1 Tickdaten im Orderbuch hinzugefügt
|
| 3.5.0.127 |
13.05.2019 |
- Verschiedene interne Verbesserungen für Nutzer mit einem Multi-asset Konto
|
| 3.5.0.126 |
06.05.2019 |
- Verschiedene interne Verbesserungen
|
| 3.5.0.118 |
20.02.2019 |
- Verschiedene interne Verbesserungen
|
| 3.5.0.116 |
08.02.2019 |
- Suchfeld mit automatischer Suche zum Farb-Manager für die Konfiguration der Farbeinstellungen hinzugefügt

- CQG: Die historischen Daten in Stundenaggregation beginnen bzw. enden nicht immer zur vollen Stunde, NanoTrader generiert diese Daten aus Daten in 5 Minuten Aggregation
- Multi-asset: Verbessertes Management bei Problemen, die Verbindung zur TWS herzustellen
- Verschiedene interne Verbesserungen
|
| 3.5.0.115 |
24.01.2019 |
- CQG: Ab Februar müssen Sie der CQG Endbenutzer-Lizenzvertrag (EULA) zugestimmt haben, bevor Sie sich in Ihrem Trading Konto anmelden können. Falls Sie der EULA noch nicht zugestimmt haben, zeigt NanoTrader eine Benachrichtigung an and öffnet die EULA in Ihrem Browser. Bitte beachten Sie, dass die EULA nur in englischer Sprache verfügbar ist.

Um fortzufahren, akzeptieren Sie bitte den Endbenutzer-Lizenzvertrag durch die Auswahl von "Accept" und das Anklicken von "Save and Finish". Anschließend ist ein Neustart des NanoTrader erforderlich. Ihre Zustimmung ist für zukünftige Anmeldungen in Ihr Trading Konto abgespeichert und muss nicht erneut erteilt werden.

- CQG: Die Markttiefe des Orderbuchs kann über Extras -> Kursdatenversorgung -> CQG konfiguriert werden.
Dies kann nützlich sein, um die Anzahl der angezeigten Preisniveaus im Volumen Histogramm eines Charts zu reduzieren.
Die Standardeinstellung ist 0 (maximale verfügbare Markktiefe).

- Express: Neue Funktion GetExpiration() hinzugefügt, mit der der Verfallstermin eines Instruments abgefragt werden kann
- Der Status der Synergy-Schaltfläche in der Toolbar einer Analyse wird abgespeichert und beim erneuten Laden der Analyse wiederhergestellt.

- Verschiedene interne Verbesserungen
|
| 3.5.0.106 |
07.01.2019 |
- Verschiedene interne Verbesserungen
|
| 3.5.0.99 |
11.12.2018 |
- CQG: Anzahl der gleichzeitigen Abonnements von Orderbuch-Daten von 10 auf 200 erhöht
- CQG: Anzeige der abgelaufenen Instruments kann über Extras -> Kursdatenversorgung -> CQG konfiguriert werden
- Folgeaufträge können nun auch auf dem PaperTrade-Konto genutzt werden
- Die neue Option "Ordervolumen basiert auf den Order-Voreinstellungen" kann über Extras -> Optionen konfiguriert werden
Wenn "Nein" eingestellt ist, kann jede Studie ihr eigenes Ordervolumen unabhängig von den Order-Voreinstellungen haben. Dies erlaubt das gleiche Instrument auf verschiedenen Konten mit unterschiedlichen Ordervolumen zu handeln. Die Standardeinstellung ist "Ja". Damit gilt das in den Order-Voreinstellungen gewählte Ordervolumen überall, wie es in vorherigen Versionen vom NanoTrader der Fall war.
Die folgenden Regeln gelten, wenn "Nein" als Option ausgewählt wurde:
- Das Ordervolumen in der Designerleiste und im SpeedTrader sind immer synchron. Eine Änderung wird nicht in den Order-Voreinstellungen des Instruments abgespeichert.
- Wenn eine Order durch eine Studie oder mit einem Bezug zu ihr platziert wird, wird das Ordervolumen der Studie verwendet. Dies gilt für:
- Buy-/Sell-Schaltflächen im Chart
- Orders durch den ChartTrader oder den SpeedTrader
- AutoOrder durch die Studie
- Wenn eine Order ohne Bezug zu einer Studie platziert wird, gilt das in den Order-Voreinstellungen konfigurierte Ordervolumen. Dies gilt für:
- Buy-/Sell-Schaltflächen in der KontoLeiste
- Orders über HotKeys
- TradeWizard
- SignalRadar
- KursListen
- Neue WHS Proposals
Range bar viewer und
Multi target tool
als Initialanalysen hinzugefügt
- Verschiedene interne Verbesserungen
|
| 3.5.0.63 |
16.10.2018 |
- Verschiedene interne Verbesserungen
|
| 3.5.0.57 |
18.09.2018 |
- Neue Indikatoren "Time Price Opportunities" und "Volume Profile"
Kunden von WH SelfInvest können beide Indikatoren im Store erwerben.
Time Price Opportunities
Time Price Opportunities sind ein fortgeschrittenes Charting-Tool, um den Marktwert zu bestimmen und zu bewerten, während er sich im Laufe des Tages entwickelt. Sie wurden von J. Peter Steidlmayer, einem Trader der Chicago Board of Trade (CBOT) unter dem Namen "Market Profile ®" entwickelt. Der Indikator "Time Price Opportunities" zeigt ein Histogramm im Chart an, um signifikante Niveaus auf Basis der Preisentwicklung anzuzeigen.
Time Price Opportunities sind eine sich ständig entwickelnde Grafik, die Marktdaten basierend auf der Auktionstheorie (Auction Market Theory) organisiert. Sie vergleichen den Preis (die Variable) auf der vertikalen Achse mit der Zeit (die Konstante) auf der horizontalen Achse, um eine Verteilung über den gewählten Zeitraum zu erstellen. Time Price Opportunities können sowohl im Hauptchart als auch in einem Subfenster angezeigt werden. Die zur Berechnung der Time Price Opportunities verwendeten Daten sind unabhängig von den geladenen Daten im Hauptchart. In der Regel wird ein Wert von 30 Minuten pro TPO-Box verwendet, um die Verteilung zu erstellen. Dieser Wert kann in der Designerleiste geändert werden.
Volume Profile
Das Volume Profile ist ein fortgeschrittenes Charting-Tool, das die Handelsaktivät über einen bestimmten Zeitraum zu bestimmten Preisniveaus darstellt. Der Volume Profile Indikator zeichnet ein Histogramm in den Chart und zeigt so signifikante Preisniveaus basierend auf dem Volumen an. Das Volume Profile kann nur für Märkte wie etwa die Futures-Märkte verwendet werden, in denen ein repräsentatives Volumen zur Verfügung steht. Der "Time Price Opportunities" Indikator verfolgt ein ähnliches Konzept, kann aber auch für Instrumente wie CFD oder Forex verwendet werden, für welche kein repräsentatives Volumen zur Verfügung steht.
Das Volume Profile zeigt die Aktivität des Marktes auf bestimmten Preisniveaus. Es zeigt die Preisverteilung pro ausgewähltem Zeitraum an. Das Volume Profile kann sowohl im MasterChart als auch in einem Subfenster angezeigt werden. Die zur Berechnung des Volume Profils verwendeten Daten sind unabhängig von den geladenen Daten im Hauptchart. Das Laden von Ticks im Hintergrund liefert das präziseste Volume Profile, die Ladezeit kann jedoch länger und die Menge an historischen Tickdaten begrenzt sein. Die bevorzugte Server-Aggregation kann in der Designerleiste ausgewählt werden.
- Der Interpreter "Two Thresholds" hebt die Schwellwerte im Chart hervor.

- Verschiedene interne Verbesserungen
|
| 3.5.0.45 |
30.08.2018 |
- Verschiedene interne Verbesserungen
|
| 3.5.0.39 |
02.08.2018 |
- CQG: Unterstützung des zweistelligen Verfallsjahres im Instrumenten-Symbol
 |
|
 |
| Einstelliges Verfallsjahr (alt) |
|
Zweistelliges Verfallsjahr (neu) |
Ab dem 10. August unterstützt CQG ausschließlich das zweistellige Verfallsjahr in Instrumenten-Symbolen. Ältere Versionen des NanoTrader werden daher nicht mehr mit CQG funktionieren.
Sie müssen die Plattform zuvor auf diese Version aktualisieren!
- CQG: Aktualisierung auf Web API Version 1.88
- Verschiedene interne Verbesserungen
|
| 3.5.0.34 |
10.07.2018 |
- Schaltfläche "Analysen" im MasterChart hinzugefügt
- Equity Chart unterstützt nun "Jeden Trade mit 0 Equity beginnen"
Dadurch kann die Entwicklung jedes Trades einfacher nachvollzogen werden:
- Verschiedene interne Verbesserungen
|
| 3.5.0.7 |
02.05.2018 |
- Pats: Problem beim Start der Plattform behoben
- Ein über SignalRadar oder eine KursListe geöffnetes Order-Ticket hat das Volumen voreingestellt, das für dieses Instrument konfiguriert wurde.
- Verschiedene interne Verbesserungen
|
| 3.5.0.3 |
19.04.2018 |
- Neue Innovation SignalRadar
Wir sind stolz auf die Freigabe unser neuesten Innovation SignalRadar. Das SignalRadar zeigt Live-Trades von verschiedenen Trading Strategien. Die Live-Trades sind in Tabellen organisiert.
Diese Live Trading Tabelle zeigt Trades auf Forex und Börsenindizes. Die Range (Handelsspanne) zeigt den aktuellen Abstand zum Gewinnziel und zum Stop.

Bewegen Sie die Maus über die Spalte Range, um kleine Popup-Fenster zu erhalten. Die Mini Charts zeigen die Entwicklung von Gewinn / Verlust der Position. Dies ist eine Long Position. Der aktuelle Gewinn beträgt +0,07%. Das Gewinnziel liegt knapp unterhalb von +0,20%. Der Stop-Loss liegt knapp oberhalb von -0,10%.

Die Live-Trades werden auch in den Hauptcharts angezeigt. Sie können Einstiegspunkt, Einstiegspreis, Stop-Loss und Gewinnziel sehen. Im Chart sind zwei Punkte. Zwei Strategien haben einen Live-Trade auf diesem Instrument. Klicken Sie auf einen Live-Trade, um den Stop-Loss und das Gewinnziel zu sehen.

SignalRadar Informationen ...
- Die Trades sind in Tabellen und Charts sichtbar.
- Gewinn (Verlust) wird in Echtzeit eingeblendet.
- Eine Vielzahl an Strategien decken alle Märkte ab.
- Jeder Trade hat ein Gewinnziel und einen Stop-Loss.
- Es sind Tabellen von bekannten Tradern verfügbar.
Wie öffne ich SignalRadar Tabellen? Klicken Sie im NanoTrader Free und NanoTrader Full auf den großen Synergy-Button. In dem SignalRadar Ordner machen Sie einen Doppelklick auf die Tabelle, die Sie öffnen möchten.

- Hervorheben des letzten Einstiegssignals für den aktuellen noch geöffneten Trade. Der Skalierungsfaktor kann über die Optionen eingestellt werden.

- Verschiedene interne Verbesserungen
|
| 3.5.0.1 |
09.04.2018 |
- Verschiedene interne Verbesserungen
|
| 3.5.0.0 |
05.04.2018 |
- Chart-Popups in Kurslisten
NanoTrader zeigt Chart-Popups beim Bewegen der Maus über einer Zeile in der Kursliste, der eine Studie zugeordnet ist. Der Stil des Popups kann über die Optionen konfiguriert werden.
- Umgang mit abgelaufenen Instrumenten
Falls NanoTrader ein abgelaufenes Instrument, das in einer KontoLeiste, einer Kursliste, einem Layout oder einem Screener enthalten ist, erkennt, kann der Nutzer entscheiden, was damit passieren soll. Folgende Auswahlmöglichkeiten stehen zur Verfügung:
- das abgelaufene Instrument soll weiterhin genutzt werden
- das abgelaufene Instrument soll entfernt werden oder
- das abgelaufene Instrument soll durch seinen nicht abgelaufenen Nachfolger ersetzt werden
Die Entscheidung des Nutzers wird für alle zukünftigen Zugriffsversuche auf das abgelaufene Instrument angewandt, bis der NanoTrader geschlossen wird. Durch Aktivieren der Auswahlbox wird das gewählte Verfahren bis zum Schließen des NanoTrader für alle abgelaufenen Instrumente durchgeführt.

- Schriftgröße in Charts
Die Schriftgröße, die bei der Darstellung von Preisen und Texten in den Charts verwendet wird, kann über die Optionen eingestellt werden.

- Weichzeichnen von Linien
Das Weichzeichnen von Linien kann über die Optionen aktiviert werden und verbessert die Darstellungsqualität der Linien deutlich (siehe unten: neu – links, alt – rechts).

Das Weichzeichnen erfordert einen erheblichen Rechenaufwand, der von der verfügbaren Hardware und Graphikkarte abhängt. Falls Sie einen Leistungsabfall bemerken, sollten Sie das Weichzeichnen wieder deaktivieren.
- Express: Function ScreenShotEx() zum Erzeugen von Screenshots des MasterCharts oder Equity Charts hinzugefügt
- Verbesserte Performance für nicht sichtbare Studien, die der Zeile einer Kursliste zugeordnet sind
- Die Änderung der Aggregation in der geteilten Toolbar mit gedrückter CTRL-Taste ändert die Aggregation in allen nicht ausgelagerten Charts
- Verbessertes Screenen mit Studien in Tages-Aggregation (Signale werden bereits nach Marktschluss und vor Öffnung des Marktes angezeigt)
- Verschiedene interne Verbesserungen
|
| 3.4.0.94 |
19.12.2017 |
- Verschiedene interne Verbesserungen
|
| 3.4.0.93 |
15.12.2017 |
- CQG: Aktualisierung auf Web API Version 1.78
- Verschiedene interne Verbesserungen
|
| 3.4.0.91 |
29.11.2017 |
- Verschiedene interne Verbesserungen
|
| 3.4.0.84 |
07.11.2017 |
- CFD-Forex: Anpassungen wegen der Veränderungen der TickSize durch den Datenanbieter
- Verbesserte Performance bei Verwendung versteckter Charts
- Verschiedene interne Verbesserungen
|
| 3.4.0.72 |
11.10.2017 |
- Verschiedene interne Verbesserungen
|
| 3.4.0.66 |
21.09.2017 |
- CQG: Aktualisierung auf Web API Version 1.76
- Verschiedene interne Verbesserungen
|
| 3.4.0.61 |
05.09.2017 |
- Verbessertes OrderPad
Zur Vereinfachung der Nutzung wurde dem OrderPad eine neue Schaltfläche “Schließen” hinzugefügt. Die Schaltflächen des OrderPads funktionieren wie folgt:
- Schließen: Schließt die Position und storniert alle Bracket-Orders
- Close & Cancel: Schließt die Position und storniert alle Orders für dieses Instrument
- Cancel All: Storniert alle Orders für dieses Instrument (außer Bracket-Orders, da die Position nicht geschlossen wird
Die Verwendung der Schaltflächen deaktiviert den TradeGuard nicht. Die Schaltflächen “Cancel Asks” und “Cancel Bids” werden standardmäßig nicht angezeigt. Ihre Sichtbarkeit kann über Extras -> Optionen konfiguriert werden. Der HotKey-Manager verfügt nun über eine neue Aktion, die der Funktionalität der neuen Schaltfläche “Schließen” entspricht.
Die Schaltflächen “Exit” in der KontoLeiste und im Chart schließen die Position und stornieren alle Orders für dieses Instrument. TradeGuard/AutoOrder werden deaktiviert, sollten sie aktiviert gewesen sein.
Die Schaltflächen “Auto Ask” und “Auto Bid” im OrderPad sind nur sichtbar, wenn ein Konto ausgewählt wurde und das Instrument über keinen Bid-Chart verfügt (z.B. bei Insrumenten von CQG und Pats).
- CQG & Pats: Akzeptanz von Orders wird angezeigt
Sollte die Börse derzeit keine Orders für ein bestimmtes Instrument annehmen, wird dies im NanoTrader durch graue Buy-/Sell-Schaltflächen und einen grauen Hintergrund der Bid/Ask-Spalten im SpeedTrader visualisiert. Der NanoTrader blockiert dann jeden Versuch, eine Order zu platzieren.
Wenn die Börse nur bestimmte Order-Typen für ein Instrument nicht akzeptiert, wird die Farbgebung normal angezeigt. Der NanoTrader blockiert dann alle Versuche, eine Order eines nicht akzeptierten Typs zu platzieren.

- CFD-Forex: Für Kunden von WH SelfInvest enthält das Update 18 Screener, die vorkonfiguriert für CFDFX, EU-Aktien und US-Aktien sind.
- CFD-Forex: Hedging für ein Instrument ist nicht mehr erlaubt, sollte der TradeGuard-Modus aktiviert sein und entgegengesetzte Position existieren

- CQG: Neuer Kontrakt MINI RUSSELL (CME) hinzugefügt
- Verschiedene interne Verbesserungen
|
| 3.4.0.57 |
21.08.2017 |
- Verschiedene interne Verbesserungen
|
| 3.4.0.54 |
18.08.2017 |
- Pats unterstützt den Order-Typ "Stop" an den Börsen "CME" und "CME_CBT" nicht mehr.
Als Alternative stehen die Order-Typen "Stop Limit", "Stop (Syoms)" und "Market By Study" (nur für Bracket-Orders) zur Verfügung.
|
| 3.4.0.50 |
11.08.2017 |
- Verschiedene interne Verbesserungen
|
| 3.4.0.41 |
06.07.2017 |
- Neue Studie WHS LW Volatility Break-out erstellt von WH SelfInvest als Initial-Analyse hinzugefügt
- Neue WHS Proposals
WL Bars und
Inventory retracement bar
als Initial-Analysen hinzugefügt
- Express: Bei Verwendung der Plot-Funktionen plotbars() und plotcandles() kann nun optional die Farbe der Bars bzw. Kerzen angegeben werden.
- Express: Funktion Screenshot() zum Speichern eines Screenshots des MasterCharts hinzugefügt
- Express: Funktion NoDrawingOHLCinMC() zum Abschalten der Darstellung von Bars/Karzen/Renkos im MasterChart hinzugefügt
- Verschiedene interne Verbesserungen
|
| 3.4.0.36 |
21.06.2017 |
- Neuer zeitbasierter Orderzusatz: Good After Time
Markt-, Stop- und Limit-Orders mit dem Orderzusatz "Good After Time" (GAT) werden zu einem festgelegten Zeitpunkt aktiviert. Bis dahin sind sie inaktiv. Erst bei Erreichen des Aktivierungszeitpunktes werden diese Orders an die Börse übermittelt.
Zum Beispiel wird eine Markt-Order mit einer Aktivierungszeit um 13:30 Uhr genau zu diesem Zeitpunkt ausgeführt.

Der Trade-Server für CFD-Forex und Pats Orders unterstützt keine Aktivierungszeit. Diese Orders erhalten den Status 'WaitTriggerTime' und werden nur im lokalen Speicher vorgehalten. Sobald der Aktivierungszeitpunkt erreicht ist, übermittelt NanoTrader diese Orders an den Trade-Server, der diese an die Börse weiterleitet. Orders mit dem Status 'WaitTriggerTime' werden beim Beenden des NanoTraders storniert. In diesem Fall wird zuvor eine Warnung angezeigt, so dass das Beenden der Plattform gestoppt werden kann.
- Neuer zeitbasierter Orderzusatz: Good Between
Markt-, Stop- und Limit-Orders mit dem Orderzusatz "Good Between" werden zu den festgelegten Zeiten aktiviert und anschließend deaktiviert. Bis zu ihrer Aktivierung sind sie inaktiv. Erst bei Erreichen des Aktivierungszeitpunktes werden die Orders an die Börse übermittelt. Noch nicht ausgeführte Orders werden bei Erreichen des Verfallszeitpunktes storniert.

Der Trade-Server für CFD-Forex und Pats Orders unterstützt keine Aktivierungszeit. Diese Orders erhalten den Status 'WaitTriggerTime' und werden nur im lokalen Speicher vorgehalten. Sobald der Aktivierungszeitpunkt erreicht ist, übermittelt NanoTrader diese Orders an den Trade-Server, der diese an die Börse weiterleitet. Orders mit dem Status 'WaitTriggerTime' werden beim Beenden des NanoTraders storniert. In diesem Fall wird zuvor eine Warnung angezeigt, so dass das Beenden der Plattform gestoppt werden kann.
- Good Til Date Orders mit Konfiguration der Uhrzeit (für CFD-Forex und Multi-asset)

- CFD-Forex: Hebel wird auf dem Order-Ticket angezeigt

- CQG: Neuer Kontrakt ULTRA T-BOND hinzugefügt
- Multi-asset: Die conId wird dem Namen automatisch angelegter Instrumente hinzugefügt, um eine eindeutige Namensgebung sicherzustellen
- Express: Funktion GetApplicationLanguage() hinzugefügt
- Nutzung der Microsoft Windows Common Controls V6 für ein verbessertes Aussehen der GUI (grafische Benutzeroberfläche)
- Verschiedene interne Verbesserungen
|
| 3.4.0.27 |
02.06.2017 |
- Sicherheitsaktualisierung des Synergy Apps Servers
- Verschiedene interne Verbesserungen
|
| 3.4.0.17 |
28.04.2017 |
- Verschiedene interne Verbesserungen
|
| 3.4.0.13 |
11.04.2017 |
- CQG: Neuer Kontrakt EURO BUXL hinzugefügt
- Multi-asset: Noch nicht angelegte Instrumente mit offenen Positionen oder vorhandenen Orders werden automatisch hinzugefügt
- Verschiedene interne Verbesserungen
|
| 3.4.0.5 |
16.03.2017 |
- CQG: Neuer Kontrakt Lumber und monatliche FX Kontrakte hinzugefügt
- Multi-asset: Ordner zum Empfang abonnierter Daten von den Börsen AEB, ENEXT.BE und SBF hinzugefügt
- Verschiedene interne Verbesserungen
|
| 3.4.0.0 |
20.02.2017 |
- CQG: Neuer Kontrakt 1000oz MINI SILVER hinzugefügt
- Verschiedene interne Verbesserungen
|
| 3.3.0.96 |
10.02.2017 |
- CFD-Forex: Gestriger Schlusskurses ist nun verfügbar (für die Nutzung in Kurslisten)
- Pats: Aktualisierung der API auf Version 8.8.10
- Express: Die Plot-Funktionen plotband() und plotcrossinglines() unterstützen nun die Spezifikation der Farbe im RGB-Format
- Verschiedene interne Verbesserungen
|
| 3.3.0.88 |
17.01.2017 |
- CQG: Abgesicherte Orders ab sofort verfügbar
Eine abgesicherte Order (auf Englisch: Parent & Contingent order) besteht aus zwei Teilen. Die Initial-Order (Parent Order, z.B. Stop-Order zum Eröffnen einer Position) und ein oder zwei Folge-Orders, die aktiviert werden, sobald die Initial-Order gefüllt wurde. Dadurch können Einstieg, Schutz und Beenden einer Position direkt im Order-Ticket konfiguriert werden.
Um eine abgesicherte Order zu erzeugen, öffnen Sie ein Order-Ticket durch Klick auf "Buy" oder "Sell" im Chart oder in der KontoLeiste. Konfigurieren Sie die Initial-Order im oberen Teil des Dialogs genauso, wie Sie eine einfache Order einstellen würden. Zum Hinzufügen der Folge-Orders aktivieren Sie das Feld "Folge-Aufträge verwenden".
Konfigurieren Sie die Folge-Aufträge entweder im Order-Ticket oder durch Verschieben der entsprechenden Schieber im Chart. Aktivieren Sie das Feld "Folge-Aufträge arbeiten als OCO", um zu erreichen, dass der OTC-Server nach Füllung eines Folge-Auftrags den anderen sofort automatisch löscht. Das werden Sie üblicherweise tun, wenn Sie mit einem Limit/Stop-Folge-Paar arbeiten, um eine Position zu schützen.

- CQG: OCO-Orders ab sofort verfügbar
Dies ermöglicht die Aufgabe von OCO-Server Orders und der Auswahl von Limit/Stop-OCO-Server Orders als Ordertyp für den TradeGuard.
Eine OCO-Server Order is ähnlich einer abgesicherten Order, bei der die initiale Order fehlt. Das heißt, dass die Folge-Aufträge sofort aktiv sind. Typischerweise wird eine OCO-Server Order zum nachträglichen Schützen einer bereits eröffneten Position verwendet.
Prinzipiell besteht kein Unterschied in der Auswahl von Limit/Stop-OCO-Server Orders zur Verwendung der normalen Limit/Stop-Orders. Allerdings wird bei der Server-Variante die OCO-Komponent vom OTC-Server gesteuert und nicht von NanoTrader. Dadurch entsteht der Vorteil, dass selbst im Falle eines Verbindungsabbruches die OCO-Logik aktiv ist und so das Risiko der Füllung beider Orders nicht besteht.

- CQG: Aktualisierung auf Web API Version 1.54
- CQG/Pats: Da die CME Strafgebühren erhebt, wenn Orders außerhalb der Handelszeiten aufgegeben werden, verhindert NanoTrader die Aufgabe aller Orders während der Markt geschlossen ist und die Aufgabe von Markt-Orders während der Pre-Open-Phase des Marktes.
- CQG/Pats: Die Änderung von teilausgeführten Orders ist nicht mehr möglich, da derartige Änderungen von den Börsen-Betreibern abgelehnt werden.
- Multi-asset: Ordner zum Empfang verzögerter Daten von den Börsen IBIS und VIRTX hinzugefügt (erfordert TWS ab Version 962)
- Multi-asset: Die Anlage neuer Instrumente ist nicht möglich, wenn diese den gleichen Namen oder das gleiche Symbol/ConId wie ein bereits vorhandenes Instrument verwenden.
- Verschiedene interne Verbesserungen
|
| 3.3.0.81 |
16.12.2016 |
- Verschiedene interne Verbesserungen
|
| 3.3.0.79 |
13.12.2016 |
- Multi-asset: Unterstützung für verzögerte Daten hinzugefügt (erfordert TWS ab Version 962)
- Verbesserte Handhabung von abgelaufenen Kontrakten durch die Time & Sales Leiste
- Verbessertes Laden von Studien, um den Fehler "falsche Argument" zu beseitigen
- Verbesserte Ausfallsicherheit des Permissionierungssystems
|
| 3.3.0.73 |
08.12.2016 |
- Verschiedene interne Verbesserungen
|
| 3.3.0.67 |
06.12.2016 |
- CFD-Forex: Order-Typ MarketByStudy für Bracket-Orders hinzugefügt
- CFD-Forex: PaperTrade-Konto berücksichtigt Mindestgröße für Orders, wenn das Instrument über eine solche verfügt
- CQG: Umrechnungskurse der EZB werden zur Konvertierung in die eingestellte Kontowährung benutzt
- Multi-asset: Unterstützung für den Instrumententyp IND hinzugefügt
- Multi-asset: Wechsel zwischen "Cash" und "Equity with loan value" (ELV) als anzeigtem Kontostand über das Kontextmenü der KontoLeiste möglich
- Multi-asset: Suche nach einem über das Menue "Portal" möglich
- WHS Store: Problem bei der Anzeige der PayPal Webseite unter Windows 10 behoben
- Verfallene Instrumente werden eine Woche nach dem Verfallstermin automatisch aus KontoLeisten, Kurslisten und Layouts entfernt
- Initialanalyse WHS MAD Rebound aktualisiert
- Verschiedene interne Verbesserungen
|
| 3.3.0.58 |
11.10.2016 |
- CFD-Forex: TrailingStop hinzugefügt
- CFD-Forex: Erweiterung der historischen Daten der Tick-Aggregation auf 15000 Ticks
- CFD-Forex: Alle historischen Daten, die im lokalen Cache gespeichert sind, können geladen werden
- CFD-Forex: Verbesserte Aktualisierung der Positionsgröße nach dem Füllen einer Order
- CFD-Forex: Verbesserte Order-Stornierung
- CQG: Neuer Kontrakt MINI SILVER hinzugefügt
- Multi-asset: SynthStop und SynthLimit hinzugefügt (werden in eine Market-Order konvertiert, sobald der gesetzte Preis erreicht wurde)
- Multi-asset: Verbesserte Handhabung von abgelehnten Orders
- Express: Standardeinstellungen des Ichimoku Indikators geändert (TenkanSenPeriod 7 -> 9, KijunSenPeriod 21 -> 26, SenkouSpanPeriod 42 -> 52, HorShift 21 -> 26)
- Verschiedene interne Verbesserungen
|
| 3.3.0.49 |
23.08.2016 |
- CQG: Der First Notice Day ist für Commodities verfügbar und kann in den Kontoleisten sowie Kurslisten angezeigt werden.
 Beim Hinzufügen eines Instruments zur Kontoleiste oder dem Aufgeben einer Order wird einmal pro Session eine Benachrichtigung angezeigt, falls die First Notice Period demnächst beginnt oder bereits begonnen hat.
- PlayBacks: Die Währung des PlayBacks kann konfiguriert werden, um die Konvertierung des Gewinns/Verlusts in die Konto-Währung zu ermöglichen. Dazu klicken Sie mit der rechten Maustaste auf ein PlayBack und wählen "Symbol Stammdaten" aus.
|
| 3.3.0.45 |
08.08.2016 |
- Verschiedene interne Verbesserungen
|
| 3.3.0.43 |
05.08.2016 |
|
| 3.3.0.41 |
20.07.2016 |
- Die Daytrading-Statistik zeigt den Gewinn/Verlust in der konfigurierten Konto-Währung an. Die Konvertierung erfolgt zum aktuellen Umrechnungskurs der EZB.
- Das PaperTrade-Konto zeigt den kontoweiten Gewinn/Verlust bzw. kumulierten Gewinn/Verlust in der konfigurierten Konto-Währung an. Die Konvertierung erfolgt zum aktuellen Umrechnungskurs der EZB.

|
| 3.3.0.36 |
15.07.2016 |
- Verbesserungen für CFD-FX API
|
| 3.3.0.35 |
07.07.2016 |
- Die Gültigkeit der Bracket-Orders kann über den Dialog Order-Voreinstellungen konfiguriert werden.

- Express: Aktualisierung der Sentimentoren von WH Selfinvest. Ermöglicht die Konfiguration von Benachrichtigungen per MessageBox, Sound und E-Mail.
- CFD-Forex: Erweiterung der historischen Daten der Tick-Aggregation auf 12000 Ticks
- CQG: Aktualisierung auf Web API 1.37
- Multi-asset: Zuordnung der historischen Daten eines anderen Multi-asset Instruments erlaubt
- Verschiedene interne Verbesserungen
|
| 3.3.0.28 |
27.05.2016 |
Neue Analysen von WH SelfInvest
Dieses Update enthält neue Qualitäts-Analysen erstellt von WHS. Diese werden als Initial-Analysen installiert.
Die Namen der Analysen lauten:
Verschiedenes
- Pats: Positionsbasierte Margin und Margin auf Kontoebene verfügbar; benötigte Margin wird auf dem Order-Ticket angezeigt
|
| 3.3.0.27 |
23.05.2016 |
- Verschiedene interne Verbesserungen
|
| 3.3.0.21 |
26.04.2016 |
- Umbenennung der Datenquellen "CFD-FX" in "CFD-Forex", "CQGweb" in "CQG" und "Pats" in "Patsystems"
- CFD-Forex: Erweiterung der historischen Daten auf 4000 Bars für alle Server-Aggregationen
- CFD-Forex: Verbesserte Handhabung der Orders mit dem Status InQuotation
- Über das Kontextmenü eines Instruments im Chart öffnen Dialog gibt es einen direkten Zugang zu Operationen auf dem Zwischenspeicher für die historischen Daten

- Verschiedene interne Verbesserungen
|
| 3.3.0.14 |
07.04.2016 |
- CFD-FX: Abonnement der Datenaktualisierungen (Kontostand, Margin, Orders) eines Kontos verbessert
- CFD-FX: Status der "Force open" Checkbox des Order-Dialogs wird beim "Speichern" der Einstellungen gesichert
- Methode zum Signalisieren neuer Preise kann über Extras -> Optionen eingestellt werden; verfügbare Methoden: Blinkender Hintergrund (Standard-Einstellung), blinkender Text und kein Signal

- Standard-Aktion beim Öffnen eines Charts ohne ausgewählte Studie kann über Extras -> Optionen eingestellt werden

- Verschiedene interne Verbesserungen
|
| 3.3.0.10 |
17.03.2016 |
- Nachdem eine Aktualisierung für den NanoTrader beim Start geladen wurde, erfolgt deren Installation automatisch.
- Der Ordner "Kurslisten" in der ArbeitsplatzLeiste unterstützt Unterverzeichnisse.
- Öffnen des SpeedTrader für ein auf einer Kursdatei basierenden Instrument korrigiert.
|
| 3.2.0.81 |
09.03.2016 |
- Verschiedene interne Verbesserungen
|
| 3.2.0.80 |
26.02.2016 |
- CFD-FX: Der Aufruf von "Depot aktualisieren" in der Kontoleiste aktualisiert auch die Markt Informationen (z.B. Mindestabstand) aller in der Kontoleiste enthaltenen Instrumente.
- CQGweb: Das Passwort des Trading Kontos kann über Extras -> Kursdatenversorgung -> CQG-WebAPI geändert werden.
|
| 3.2.0.79 |
25.02.2016 |
- Verschiedene interne Verbesserungen
|
| 3.2.0.77 |
12.02.2016 |
- Ein Klick auf die Box "Durchschnittspreis" im MasterChart aktiviert bzw. deaktiviert eine Linie auf diesem Preisniveau. Der Anzeigestatus wird in der Studie gespeichert. Benutzen Sie die Programmoptionen, um die Linienstärke einzustellen. Über den FarbManager können Sie die Farbe festlegen.

- Anpassungen für Flat-Filter und Express-Skript "BETrailStop"
|
| 3.2.0.71 |
05.02.2016 |
- CQGweb: Wiederherstellung der Verbindung verbessert
|
| 3.2.0.68 |
03.02.2016 |
- CFD-FX: Kommunikation mit dem Server verbessert
- CFD-FX: Kontoauszüge und Trade Historie verlinkter Konten verfügbar
|
| 3.2.0.66 |
02.02.2016 |
- CFD-FX: Erweiterung der historischen Daten in der Tick Aggregation
- CFD-FX: Optionen können über die Kursdatenversorgung aktiviert werden
|
| 3.2.0.61 |
27.01.2016 |
- CFD-FX: Erweiterung der historischen Daten auf 3000 Bars für alle Server-Aggregationen
- CFD-FX: Verbesserte Handhabung für den Fehler "Instruction has resulted in a quote being generated" bei der Orderaufgabe
- CFD-FX: Zugriff auf die "Trade History" über das Menue "Portal"
|
| 3.2.0.59 |
21.01.2016 |
- CFD-FX: Preis-Toleranz erhöht
|
| 3.2.0.57 |
19.01.2016 |
- Verschiedene interne Verbesserungen
|
| 3.2.0.46 |
12.01.2016 |
- Pats: Anpassungen für den Kontrakt Euro FX
- Verbesserungen des Moduls MultiAccount
- Verbesserungen für die CFD-FX API
|
| 3.2.0.41 |
04.01.2016 |
- CFD-FX: Unterstützung für verlinkte Konten
- Verschiedene interne Verbesserungen
|
| 3.2.0.20 |
20.11.2015 |
- Express: Funktion GetSpreadSize() hinzugefügt
- Neue Kontoleiste zeigt Bid/Ask Volumen
- Verbesserungen für das Zeichenwerkzeug Andrew’s Picthfork
- Verbesserungen für die CQGweb API
|
| 3.2.0.2 |
29.10.2015 |
- Verbesserungen für die Konfiguration der SeitenLeiste und der Sentimentor-Favoriten
|
| 3.2.0.0 |
29.10.2015 |
Neue KontoLeiste
Die Neue KontoLeiste fasst Positionen und Working Orders in einer einzigen Ansicht zusammen. Wenn der Broker Long- und Short-Positionen im gleichen Instrument unterstützt (hedging), dann werden diese Unterpositionen angezeigt und können explizit geschlossen werden. Abhängig vom Broker, kann jede Unterposition eigene Folgeaufträge haben, um genau diese Unterposition zu schützen.
Darüberhinaus enthält die Neue KontoLeiste viele analytische Informationen, graphisch oder als Text dargestellt, sodas der aktuelle Stand sehr bequem verfolgt werden kann.
Mehr Informationen zur neuen KontoLeiste finden Sie hier.
Neues Verwaltungswerkzeug
Um die Arbeit mit Seiten, Kurslisten und Initial-Analysen zu vereinfachen, wurde eine neues Verwaltungwerkzeug zur Plattform hinzugefügt. Damit können vorhandene Elemente sehr leicht umbenannt oder gelöscht werden.
Für Kurslisten und Seiten kann auf das Verwaltungswerkzeug über die Dropdown-Menues "Kurslisten" und "SeitenManager" in der Hauptwerkzeugleiste zugegriffen werden. Für Initial-Analysen erhalten Sie Zugriff im Ordner "Initial-Analysen" des Dropdown-Menues "Öffnen" einer Studie und des Kontext-Menues eines Instruments.
Neue Zeichenwerkzeuge Andrew’s Picthfork und ABCD Pattern
Im Gegensatz zu allen anderen Zeichenwerkzeugen erfordert Andrew’s Picthfork die Angabe von drei Punkten durch einzelne Mausklicks im Chart. Es handelt sich um ein reines Zeichnwerkzeug (spätere Versionen können ggf. eine Sentimentor-Funktion hinzufügen). Der konstruierte Kanal wird ebenfalls in einem TwinChart unterstützt.
Das ABCD Pattern hebt verschiedene Chart-Muster hervor, die aus vier Punkten bestehen. Es erfordert die Angabe von drei Punkten durch einzelne Mausklicks im Chart. Das ABCD Pattern ist ein reines Zeichenwerkzeug und kann ebenfalls in TwinCharts verwendet werden.
|
| 3.1.0.86 |
15.10.2015 |
- Verschiedene Verbesserungen für die CQGweb API
|
| 3.1.0.84 |
29.09.2015 |
- Verbesserungen beim Laden historischer Daten
|
| 3.1.0.83 |
18.09.2015 |
- Verschiedene interne Verbesserungen
|
| 3.1.0.81 |
07.09.2015 |
- Verbesserungen beim Laden historischer Daten
|
| 3.1.0.80 |
04.09.2015 |
- Verschiedene interne Verbesserungen
|
| 3.1.0.79 |
28.08.2015 |
- Verbesserungen beim Laden von Seiten
- Verschiedene interne Verbesserungen
|
| 3.1.0.72 |
25.08.2015 |
Charting
- Der MasterChart verfügt über Buy/Sell Schaltflächen, ein Order-Ticket zu öffnen.
- Die über einen Trade angezeigten Informationen wurden neu arrangiert, um die Ergenomie kleiner Chart-Fenster zu optimieren.

- Es wurde eine neue Programmeinstellung „Chart-Fenster teilen eine Werkzeugleiste" hinzugefügt. Wenn diese Option aktiviert ist, teilen sich alle Chart-Fenster, die sich im Hauptfenster befinden, eine gemeinsame Werkzeugleiste. Dadurch steht in den Fenstern mehr Platz für das eigentliche Charting zur Verfügung. Die Änderung dieser Programmeinstellung erfordert einen Neustart der Plattform.
- Die neue "Seitenleiste" wird standardmäßig am unteren Rand des Hauptfensters angezeigt:
Sie erlaubt das Öffnen einzelner Seiten, ohne den SeitenManager zu benutzen.
"Standard" zeigt eine vorkonfigurierte Seite (diese Seite wird fortlaufend optimiert, wodurch sich die angezeigten Elemente in der Zukunft ändern können)
"Einstellung..." öffnet einen Konfigurationsdialog, in dem die in der Seitenleiste gezeigten Seiten und ihre Reihenfolge geändert werden kann.
- Wenn der Mauszeiger über die Lasche einer eingeklappten Leiste fährt, wird die Leiste nicht mehr automatisch aufgeklappt. Klicken Sie stattdessen mit der linken Maustaste aus die Lasche. Um die Leiste einzuklappen, klicken Sie einfach oder doppelte mit der linken Maustaste auf die Titelzeile der Leiste. Dieser Mechanismus funktioniert für alle Leisten, zum Beispiel auch für die Arbeitsplatzleiste und die Kontoleisten.

- Neuer Anordnen-Modus: "Anordnen als Gitter" ordnet die Chart-Fenster als ein Gitter von gleich großen Fenstern an.
Der Anordnen-Modus Gitter wird standardmäßig ausgeführt, wenn die Anordnen-Schaltfläche angeklickt wird. Klicken Sie auf den Pfeil der Anordnen-Schaltfläche, um den vertikalen Anordnen-Modus auszuwählen. Der Anordnen-Modus Gitter wird Designerleisten in Chart-Fenstern automatisch einklappen, wenn die Fenster zu klein werden.
- Das Kontextmenue der Sentimentoren-Legende hat einen neuen Eintrag "Zeige in DesignerLeiste".
- Neue vordefinierte Chart-Aggregationen "15 Minuten" und "30 Minuten"
- Wenn eine vorgeingestellte Chart-Aggregation der Auswahlliste gewählt wird
dann kann die Aggregation nur auf ein Vielfaches der vom Server geladenen Aggregation gestellt werden. Wenn die Aggregation nicht "1 Minute" oder "Ticks" beträgt, müssen die Pfeil-Schaltflächen benutzt werden, um die Aggregation zu ändern. Durch Anklicken der Pfeil-Hoch-Schaltfläche wird die Aggregation zum Beispiel von 60 auf 120 Minuten geändert. Da die Zahl nicht über die Tastatur eingegeben werden kann, wird der Hintergrund grau dargestellt. Dadurch können Inkompatibiläten zwischen der vom Server geladenen und der angezeigten Aggregation vermieden werden.
Beachten Sie, dass die Plattform bei Auswahl einer vordefinierten Aggregation von zum Beispiel 30 Minuten die größtmögliche Server-Aggregation auswählt. Dies können zum Beispiel 10 Minuten sein. Nach dem Laden der Daten vom Server wird die angezeigte Chart-Aggregation, wie ausgewählt, auf 30 Minuten eingestellt. Die Nutzung der Pfeil-Schaltflächen würde nun erlauben, die Aggregation in Schritten von 10 Minuten zu verändern.
- Der Mechanismus von "Seite laden" wurde neu gestaltet, um eine verbesserte Umschaltung zwischen den Seiten zu gewährleisten.
SpeedTrader / Order-Ticket
- Das Orderpad des SpeedTrader wurde neu gestaltet und verfügt nun über neue Schaltflächen zum Kaufen/Verkaufen zum Marktpreis und zur Positionsverdopplung.
- Das Order-Ticket wurde umgestaltet, wodurch Platz eingespart werden konnte.
- Das Order-Ticket zeigt den Abstand der Folgeaufträge zum erwarteten Einstiegspreis in "Prozent" an.
Verschiedenes
- Neue Programmeinstellung "Bestätigung erforderlich, wenn ein Element überschrieben werden soll?" Wenn diese Einstellung auf "Nein" gesetzt ist, werden alle Speicher-Aktionen ohne weitere Nachfrage ausgeführt (Speichern von Analysen, Seiten, LiveTabellen).
Beachten Sie, dass alle Elemente der aktuellen Seite gespeichert werden, wenn diese geändert wird.
- Konten, LiveTabellen und Synergy Apps können nun über die Werkzeugleiste des Hauptfensters geöffnet werden.

- Eine neue Schaltfläche "Einstellung..." wurden zu den Taktiken hinzugefügt. Ein Mausklick darauf öffnet die Designerleiste und navigiert darin zur Sektion Taktiken.

- Die Größe des Dialogs der Instrumentensuche ist veränderbar.
|
| 3.1.0.61 |
14.08.2015 |
- Pats: Anpassungen für den Kontrakt JPY
- Verschiedene Verbesserungen für die CQGweb API
|
| 3.1.0.51 |
31.07.2015 |
- Neue Analyse WHS T Line Scalping
- Neuer Screener WHS Screeners Bread & Butter
- Verschiedene Verbesserungen für die CQGweb API
|
| 3.1.0.43 |
22.07.2015 |
- CDF/Forex: Aktualisierung des Punktwertes der Instrumente
|
| 3.1.0.39 |
10.07.2015 |
- Verbesserungen für die CQGweb API
|
| 3.1.0.37 |
02.07.2015 |
- Fehler beim Upload der Logs behoben
|
| 3.1.0.36 |
26.06.2015 |
- Verschiedene Verbesserungen für die CQGweb API
|
| 3.1.0.34 |
18.06.2015 |
- Pats: Anpassung der Gewinn-/Verlust-Berechnung für Instrumente, die in "US Cents" gehandelt werden
|
| 3.1.0.30 |
09.06.2015 |
- Verbesserte Performance beim Zeichnen von Linien in Charts von CFD/Forex Instrumenten
- Verfallsdatum der Pats Instrument wird wieder angezeigt
- Verschiedene Verbesserungen beim Modifizieren einer Order
|
| 3.1.0.28 |
05.06.2015 |
- Express: Die Serie eines in Express geschriebenen Blockers kann nun importiert werden.
- Aktualisierung der Initialanalyse WHS Open Trade
- Das Werkzeug MarktProfil wurde in Preis-Verteilung umbenannt (das Werkzeug ist für CFD/Forex nicht verfügbar, da es Orderbuchdaten benötigt).
- Verschiedene interne Verbesserungen
|
| 3.1.0.15 |
14.04.2015 |
- Verschiedene interne Verbesserungen
|
| 3.1.0.14 |
10.04.2015 |
- Sie können nun die aktuell geladene Seite über den Seitenmanager exportieren. Alle in der Seite enthaltenen Analysen und verschlüsselten Express-Skripte werden in einer Nano Export Archiv (nxa) Datei abgespeichert. Diese kann per E-Mail versandt und einfach auf einem anderen Computer importiert werden. Der Import kann über die Funktion "Importiere Seite" im Seitenmanager erfolgen. Alternativ können Sie die NXA-Datei auch per Drag & Drop in das Plattform-Fenster ziehen. Nun können Sie die gerade importierte Seite über den Seitenmanager öffnen.
- Die über Vwd geladenen historischen Daten werden nur für den Frontmonat des jeweiligen Kontraktes zwischengespeichert.
- Das automatische Verstecken der Preisleiter für CFD/Forex Instrumente kann über Extras|Optionen/Visualisierung deaktiviert werden.
- Der MasterChart kann neben der Zwischenablage nun auch in eine Datei, die im Ordner "Screenshots" angelegt wird, kopiert werden. Dazu führen Sie einen Rechtsklick auf die blaue Textbox in der linken oberen Ecke des MasterCharts aus und wählen die entsprechende Option.
|
| 3.1.0.6 |
20.03.2015 |
- Verschiedene Verbesserungen für das Zwischenspeichern historischer Daten
|
| 3.1.0.0 |
05.03.2015 |
WHS Store
Im WHS Store können Kunden von WH SelfInvest Erweiterungen der Handelsplattform erwerben oder Zugriff auf die Handelsstrategien bekannter Trader bekommen. Sie können zwischen Einmalzahlung oder monatlichem Abonnement wählen. Der WHS Store unterstützt die Zahlung per PayPal.
Nachdem Sie bezahlt haben, muss die Plattform neu gestartet werden, um das erworbene Produkt zu aktivieren. Verfügbare Aktualisierungen der Produkte im WHS Store werden während des Starts der Plattform automatisch installiert.
Zwischenspeicherung historischer Daten
Die im Rahemn von WHS CFD/Forex, Pats, CQG und Vwd geladenen historischen Preisdaten werden ab sofort in speziell vorgehaltenen lokalen Datenbanken gespeichert. Abhängig von der Internet-Geschwindigkeit, den beteiligten Servern und der Anzahl der geladenen Daten wird die Anfragegeschwindigkeit deutlich erhöht. Die Zwischenspeicherung ist standardmässig aktiviert und kann über den Dialog "Optionen" deaktiviert werden.
Dialog Sentimentor einfügen
- Suchfeld mit automatischer Suche hinzugefügt
- Durch die Pfeil-Runter- oder Tabulator-Taste wird der erste Treffer der Sentimentor-Suche ausgewählt
- Dialog bleibt auch dem Einfügen eines Sentimentors geöffnet, bis die ESC-Taste oder die Schaltfläche "Schliessen" betätigt wird
- Fenstergröße kann angepasst werden
Analysen und Initial-Analysen
Per Voreinstellung werden zusätzlich zu den Analysen, die unterhalb eines Instruments in der Arbeitsplatzleiste angezeigt werden, auch die (gelb markierten) Stub-Initial-Analysen angezeigt, selbst wenn bereits eine Analyse mit dem selben Namen existiert:
Beim Doppelklicken auf eine (gelb markierte) Stub-Initial-Analyse werden Sie gefragt, ob die bereits existierende (weiß markierte) Analyse überschrieben werden soll. Dies funktioniert auch bei bereits geöffneten Analysen. Dadurch kann eine Analyse ziemlich einfach auf die Einstellungen einer Initial-Analyse zurückgesetzt werden.
Dies kann in den Optionen deaktiviert werden. Dann würde eine Stub-Initial-Analyse nicht mehr angezeigt werden, wenn eine Analyse mit dem selben Namen bereits existiert:
- wenn eine Analyse in der Arbeitsplatzleiste markiert ist, kann diese mit der Entfernen-Taste gelöscht und mit der Enter-Taste geöffnet werden
- der Dialog zur Instrumentensuche ermöglicht eine Analyse per Rechtsklick zu löschen

LiveTabellen (Scanner)
- LiveTabellen (Scanner) haben eine Symbol-Verknüpfung; ein Doppelklick auf eine Zeile der LiveTabelle überträgt das Symbol an die verknüpften Fenster.

- Das Kontextmenue wurde um Optionen zum Hinzufügen von Instrumenten und dem Entfernen aller Instrumente erweitert.

- Ein Doppelklick auf eine leere Zeile öffnet den Dialog zum Hinzufügen eines Instruments
- Im Spalten-Editor können auch aus Express Skripten exportierte Variablen Express konfiguriert werden (siehe im Folgenden wie Variablen aus Express Skripten exportiert werden können).
Da eine LiveTabelle verschiedene Analysen enthalten kann, sind die Spaltentitel universell. Bis zu 10 exportierte numerische Werte bzw. Serien-Werte und bis zu 10 String-Werte können angezeigt werden:

Symbol-Verknüpfungen
- Im Menue Symbol-Verknüpfung werden die einem Symbol zugeordneten Instrumente angezeigt und ein Instrument durch ein anderes ersetzt werden.
- Das Menue Symbol-Verknüpfung bietet eine einfache Möglichkeit, um alle mit einem Symbol verknüpften Fenster nebeneinander anzuordnen.

- Die Bewertungsleiste (Screener) verfügt ebenfalls über eine Symbol-Verknüpfung. Ist eine Symbol-Verknüpfung konfiguriert, wird das Instrument per Doppelklick auf einen Eintrag an die verknüpften Fenster übertragen. Andernfalls wird nur die entsprechende Analyse geöffnet.
Express
- Input Variablen unterstützen nun eine Liste von Text-Optionen
Syntax:
input $variableName (“option;option;…”, initialValue);
Die verschiedenen Text-Optionen werden in einem String durch Semikolons voneinander getrennt. Intern werden die Text-Optionen beginnend mit 0 durchnummeriert.
Beispiel:
input $options ("option0;option1;option2", 1);
Diese Definition ist äquivalent zur folgenden Definition, die keine Text-Optionen verwendet:
input $options (0, 2, 1);
- Input Variablen kann ein zusätzlicher Info-Text zugewiesen werden:
input $Span (1, 200, 10) info "Definiert die Periodenlänge zur Berechnung des EMA.";
Wenn der Parameter in der DesignerBar ausgewählt ist, wird der Info-Text im Beschreibungsfeld angezeigt:
Dadurch kann jeder Parameter eine kurze Beschreibung erhalten, so dass der Nutzer keine externe Dokumentation benötigt, um die Bedeutung nachzuschlagen.
- Numerische Variablen, Serien und Strings können eine optionale Export-Deklaration erhalten.
Syntax:
export “Label;Format”;
Beispiel:
numeric result export "Trendtage;%.02f"; string comment export "Kommentar";
Die “;Format”-Definition ist optional.
Exportierte Variablen werden in separaten Spalten in den Ergebnistabellen von Screenern angezeigt:
Exportierte Variablen werden ebenfalls in der InfoLeiste einer Analyse angezeigt:
LiveTabellen können ebenfalls konfiguriert werden, um exportierte Variablen anzuzeigen (siehe unter LiveTabellen).
- Das Kontextmenue eines Express-Skriptes ermöglicht, den Express-Editor direkt zu starten:

- Hinweis: Express hat "info" und "export" als neue Schlüsselworte eingeführt. Daher kann es zu Fehlermeldungen kommen, wenn Ihr Skript Variablen mit diesen Namen verwendet. Nehmen Sie in diesem Fall einfach ein Umbenennung vor.
Verschiedenes
- Flackern beim Laden von Seiten oder Analysen wurde reduziert
- Beim erneuten Laden historischen Daten wird der gewählte Zoom des Charts beibehalten
- Eine Änderung des Bewertungszeitraums einer Analyse klassifiziert diese nicht mehr als "geändert". Dadurch entfallen viele "Möchten Sie speichern" Abfragen.
- Das Order-Volumen in der SpeedBar kann per Mausrad geändert werden.
- Per Doppelklick auf die Titelzeile der DesignerLeiste oder einer anderen Leiste wird der gegenwärtige Status (angepinnt oder versteckt) gewechselt (nun auch für versteckte Leisten; dadurch muss der kleine Pin in der Titelzeile nicht mehr genau per Mausklick getroffen werden)
- Wenn die DesignerLeiste versteckt ist und durch eine Mausbewegung über die Lasche ausgeklappt wird, kann das Mausrad benutzt werden, um durch den Inhalt der DesignerLeiste zu scrollen. Die DesignerLeiste muss dafür nicht mehr angeklickt oder angepinnt werden.

- Der Sreener-Editor erlaubt die Auswahl eines vordefinierten Spalten-Layouts der Ergebnistabelle:

- Neue Schaltfläche im SpeedTrader um nur das OrderPad anzuzeigen. Wenn diese angeklickt wird, wird der SpeedTrader so angepasst, dass das Orderbuch nicht mehr sichtbar ist.

- Das Order-Ticket kann den Abstand von OCO Ordern in Ticks oder einem Geldbetrag anzeigen

- Die Instrumentensuche unterstützt nun ebenfalls, das erste Suchergebnis per Pfeil-Runter- bzw. Tabulator-Taste zu markieren.
- Bei einer Größenänderung des Analysen-Fensters wird die Größe des Sub-Charts im selben Verhältnis geändert.
- Für CFD/Forex Instrumente wird die Größe des SpeedTraders automatisch so angepasst, dass das Orderbuch nicht sichtbar ist.
- Analysen, die über eine LiveTabelle geöffnet wurden, bleiben geöffnet, wenn die LiveTabelle geschlossen wird.
- Ein Chart mit angezeigtem ChartTrader wird nicht mehr automatisch in den Vordergrund gebracht, sobald der Mauszeigen über dem Chart bewegt wird. Sie müssen den Chart nun explizit aktivieren, indem der Chart, die Titelleiste oder der entsprechende Tab angeklickt werden.
- Im Screener-Editor kann die Liste der Instrumente durch die Schaltfläche "Zurücksetzen" geleert werden.
|
| 3.0.4.45 |
10.02.2015 |
- Anpassungen für den neuen Fipertec-Server. Der alte Server bleibt bis Ende der Woche aktiviert. Bitte aktualisieren Sie Ihre Plattform vorher!
|
| 3.0.4.37 |
22.01.2015 |
- Verschiedene interne Verbesserungen
|
| 3.0.4.32 |
08.01.2015 |
- Aktualisierung der CFD/Forex API auf Version 2.11.752
- Die Studien 1_Min, 10_Min und 60_Min sowie das Seitenlayout Multi-Time-Frame wurden für den Simulationsticker hinzugefügt.
- Aktualisierung der Initialanalysen WHS HOLP und WHS LOHP (Evaluator-Einstellungen: sofortige Ausführung von Stopp-Signalen)
- Verschiedene interne Verbesserungen
|
| 3.0.4.26 |
09.12.2014 |
- Fehler beim Upload der Logs behoben
|
| 3.0.4.25 |
05.12.2014 |
- CQG: Neue Kontrakte LEAN HOG und LIVE CATTLE hinzugefügt
- Verschiedene interne Verbesserungen
|
| 3.0.4.20 |
05.11.2014 |
- Verschiedene interne Verbesserungen
|
| 3.0.4.19 |
31.10.2014 |
- Das neue Zeichenwerkzeug Bewegungsmesser macht es einfach, Bewegungen im Chart zu vermessen.

- Ein Mausklick im Chart zwischen dem Hoch und Tief einer Kerze selektiert einen vorhandenen MetaSentimentor in der Designerleiste erneut.
- Verschiedene interne Verbesserungen
|
| 3.0.4.12 |
01.10.2014 |
- CQG/Pats: Verfallsdatum für alle Futures verfügbar; wird in Kontoleisten und Scannern (LiveTabellen) angezeigt

- Im "Chart öffnen" Fenster steht nun für alle Instrumente ein Kontextmenue zur Verfügung, mit dem direkt Initial-Analysen angewendet und SpeedTrader sowie Time & Sales Fenster geöffnet werden können

|
| 3.0.4.7 |
19.09.2014 |
- Über das Portal-Menü können WHS-Kunden auf Trading-Tipps aus dem Forum zugreifen
- Express: Neue Funktion MarketPositionSize() für STOP Sentimentoren; zeigt das aktuelle Volumen (kein Backtesten möglich)
- Verschiedene Verbesserungen für CFD/Forex und CQG
- Verschiedene interne Verbesserungen
|
| 3.0.4.6 |
03.09.2014 |
- Express: Neue Funktion WeightedMovingAverage()
- Verschiedene interne Verbesserungen
|
| 3.0.4.5 |
26.08.2014 |
Neue Innovation Group Trading
Wir sind stolz auf die Freigabe unser neuesten Innovation Group Trading. Group Trading macht es möglich mehr und schneller zu lernen. Sie können sich darauf beschränken, andere Trader zu beobachten oder Sie können Fragen stellen und Rat suchen.
Wissenschaftliche Studien zeigen, dass gemeinsames Vorgehen zu besseren Entscheidungen führt. Sie überlegen, ob Sie eine offene Position schließen sollten? Nutzen Sie das Abstimmungs-Tool, um zu herauszufinden, was die anderen Trader denken.
Brechen Sie aus der Isolation aus. Vermeiden Sie die Zweifel, die sich einschleichen, wenn Sie alleine vor Ihrem Trading-Bildschirm sitzen. Menschen sind soziale Wesen. Sie funktionieren besser in Interaktion mit anderen. Trader sind da keine Ausnahme.
Die Nano Plattform ermöglicht es Tradern, Gruppen zu bilden und zusammen zu handeln. Die zahlreichen integrierten Tools und Statistiken machen das Group Trading effizient und interessant.
Die Positionen und Orders anderer Gruppenmitglieder sind in Ihrem Chart sichtbar. Dieses Beispiel zeigt eine Gruppe von 3 Tradern. Jeder der drei hat eine EUR/GBP Position. Und jeder sichert seine Position mit einem Stop Loss und einem Profit Target ab. Wir sehen den Bildschirm des Traders TesterWW03. +1 sowie die dazugehörige kleine, grüne Linie markieren den Einstiegszeitpunkt und –Preis. Die beiden Verkaufsorders (Stop Loss & Profit Target) werden durch die grüne und rote Box dargestellt. Beachten Sie, dass er seinen Stop und Profit Target zwischen die Targets und Stops der anderen beiden Trader platziert hat.
Die Positionen und Orders der anderen beiden Trader sind ebenfalls sichtbar. Die grünen Punkte stehen für den Eröffnungspreis. Die grünen/roten Dreiecke stehen für deren Orders. Klicken Sie auf einen grünen Punkt. Dieser nimmt an Größe zu. Gepunktete Linien verbinden die Position mit den dazugehörigen Orders wie Stop Loss und Profit Target. Der Hintergrund der Kerze wird grün. Der Hintergund zeigt an, in welcher Kerze die Position eröffnet worden ist. Tipp: Nutzen Sie das Fadenkreuz in Ihrem Chart, um ganz einfach die Preisniveaus zu identifizieren.
Der Chat ist besonders nutzerfreundlich. Er garantiert eine effiziente Kommunikation bezüglich einer Order oder einer Position. Diese Trader unterhalten sich über ihre EUR/JPY Positionen. Durch einen Klick auf die blaue Chatblase lässt sich der Chatfilter aktivieren. Das genaue Chatthema „Long 5 Euro-JPN Yen ... (Demo)“ wird im Filterfenster angezeigt. Jedes Gruppenmitglied weiss sofort, welche Position hier diskutiert wird.
Wenn Sie lediglich lesen aber nicht chatten mögen dann schließen Sie einfach den Chat und bewegen Ihren Mauszeiger über die blaue Chatblase. Dies ermöglicht Ihnen alle vergangenen und neuen Chats zu lesen.
Faszinierende Echtzeit Daten und Statistiken sind verfügbar. Einige Beispiele … Sie sehen die Return/Risk Ratio (RRR) für jede Position. P/L pro Minute steht für Position, deren Gewinn (oder Verlust) schnell ansteigt. Dies kann Tradinggelegenheiten ergeben. Ein Trader nutzt einen Smiley, um zu sagen, dass er mit der Entwicklung seiner Position sehr zufrieden ist. Die Range-Balken geben einen schönen Überblick darüber, wie sich die gesamten Positionen entwickeln. Beachten Sie bitte, dass P/L in der Währung des jeweiligen Instruments angegeben wird.
Es sind noch viel mehr Daten verfügbar. Mittels hinzufügen oder entfernen können Sie die Daten auswählen, die Sie sehen möchten.
Aktivitäten sind die Historie dessen, was in Ihrer Gruppe gehandelt worden ist. Dies ermöglicht Ihnen einen guten Überblick darüber, was in Ihrer Gruppe stattgefunden hat, bevor Sie sich in die Gruppe eingeloggt haben. Das Forex-Paar AUD/JPY zum Beispiel wurde von zwei Gruppenmitgliedern gehandelt. Ein Trader hat seine Positon heute eröffnet und auch wieder geschlossen (5 Lots). Der andere Händler hat eine Position geschlossen, die er in den Tagen zuvor eröffnet hatte (1 Lot).
Tip: Das Aktivitäten-Fenster kann sortiert werden, in dem man die Spartenköpfe in die graue Zone zieht.
Mehr Informationen: www.group-trading.com und Handbuch über "Group Trading"
|
| 3.0.3.95 |
01.08.2014 |
- Screeners/Scanners: Für WHS Kunden stehen nun vorgefertigte Scanner und Scanner zur Verfügung, um Möglichkeiten zum Handeln zu finden
|
| 3.0.3.88 |
25.07.2014 |
- Positionen auf den PaperTrade-Konten bleiben beim Beenden der Plattform erhalten
- Über das Menue Hilfe können Kunden von WHS auf zahlreiche Filme über die Plattform und Express-Programmierung zugreifen
|
| 3.0.3.86 |
18.07.2014 |
- Verschiedene Verbesserungen für CFD/Forex und CQG
|
| 3.0.3.83 |
16.07.2014 |
- Die Permissionen werden von einem neuen Server geladen. Der alte Server bleibt bis Ende Juli aktiviert. Bitte aktualisieren Sie Ihre Plattform vorher!
|
| 3.0.3.82 |
14.07.2014 |
- Verschiedene Verbesserungen für CQG
- Verschiedene interne Verbesserungen
|
| 3.0.3.77 |
25.06.2014 |
- Verschiedene interne Verbesserungen
|
| 3.0.3.76 |
24.06.2014 |
- CQG: Neue Kontrakte EURO BTP, LONGGILT und MINI WHEAT hinzugefügt
- Verschiedene Verbesserungen für CQG
- Verschiedene interne Verbesserungen
|
| 3.0.3.73 |
06.06.2014 |
- Verschiedene interne Verbesserungen
|
| 3.0.3.70 |
23.05.2014 |
Future-Optionshandel mit CQG
Ab sofort können Sie Optionen auf Futures über CQG handeln. Um Optionen auf Futures handeln zu können benötigen Sie die Berechtigung durch Ihren Broker. Sobald Sie die Berechtigung haben, öffnen Sie Ihre Arbeitsplatzleiste und wählen einen Future, auf dem Sie eine Option handeln möchten. Wenn Sie die Berechtigung haben, werden Sie unter dem FDAX einen leeren Ordner mit dem Namen "Optionen" finden.
Um eine Option hinzuzufügen, machen Sie einen Rechtsklick auf den Options-Ordner und wählen Sie "Option hinzufügen". Es öffnet sich ein Dialog, in dem Sie die CQG Symbol ID der Option angeben können. Benutzen Sie die Drop-down-Felder und das Strike-Eingabefeld um die gewünschte Option anzugeben. Abhängig vom Basiswert besteht der Strike-Preis aus 3 bis 5 Ziffern. Weiter unten finden Sie verschiedene Beispiele. Sie können die ID auch direkt in das Feld "Erzeugtes Symbol" eingeben, wenn Sie die ID vorliegen haben. Wenn Sie fertig sind, klicken Sie "OK". Der NanoTrader wird prüfen, ob das Symbol tatsächlich handelbar ist. Wenn das Symbol nicht gefunden wird, bleibt der Dialog offen und kann korrigiert werden. Die neue Option wird in dem Ordner "Optionen" angezeigt.
Die Option kann nun wie jedes andere Symbol verwendet werden. Um es zu handeln, ziehen Sie es per Drag & Drop in ein CQG-Konto. Um eine Option aus der Arbeitsplatzleiste zu entfernen, machen Sie einen Rechtsklick darauf und wählen Sie "Löschen".
Die detaillierte Beschreibung finden Sie im Kapitel 24.5 vom Handbuch "Charting und Trading".
|
| 3.0.3.68 |
16.05.2014 |
- CQG: Neue Kontrakte AEX MINI, CAC40 MINI, FOAT, NIKKEI 225 und VIX hinzugefügt
- CQG: Kumulierte P/L in der AccountBar verfügbar; die kumulierte P/L des Kontos ist die Summe der kumulierten P/L aller in der AccountBar angezeigten Kontrakte
- CQG: Aktualisierung der API (Fipertec-API) auf Version 6000700; diese Version ist mindestens erforderlich, um CQG nutzen zu können.
- Express: Sentimentor ATR_Stochastics von WH Selfinvest hinzugefügt
- Express: Die Funktionen NumericToDate() und DateToNumeric() verwenden das Datum im Format JJMMTT
- Aktualisierung des Signals WHS Signal Reversal Heikin Ashi
- Aktualisierung der Studie WHS EURUSD High Noon
- Um eine versteckte Bar wieder dauerhaft sichtbar zu machen, können Sie - wie im Bild gezeigt - einen Doppelklick auf das orange Feld machen. Ein Doppelklick auf die Titelzeile der Bar hat den gleichen Effekt. Dies ist häfig bequemer, als den Pin in der oberen rechten Ecke anzuklicken. Diese Funktionalität gibt es für alle Bars - auch wenn sie, wie die DesignerBar, im Chart-Fenster eingebettet sind.

- Die Aggregation "Spanne abs" unterstützt nun einen Wert von 0. Dies erlaubt aufeinanderfolgende Ticks gleichen Preises als ein Tick darzustellen. Besonders nützlich ist dies bei Instrumenten mit hohem Volumen, wenn CQG als Datenquelle benutzt wird.
- Manuelle Sentimentoren und zeitbasierte Exits & Filter unterstützen nun das Zeitformat TT.MM.JJJJ HH:MM - TT.MM.JJJJ HH:MM.
- Neue HotKey Kommandos "Order Vol 1", ... , "Order Vol 9": Aktivierung des HotKeys setzt das Order-Volumen entsprechend.
- Aktualisierung der Sentimentor-Favoriten
- Verschiedene Verbesserungen für CQG
- Verschiedene interne Verbesserungen
|
| 3.0.3.39 |
12.05.2014 |
- Verschiedene interne Verbesserungen
|
| 3.0.3.38 |
6.5.2014 |
Neue Innovation Signale
Ein Signal ist eine Kombination von Kriterien, die zur Eröffnung einer Position führen können. Aus dieser Sammlung an Trading Signalen können Sie passend zur Marktsituation ein Trading Signal wählen. Da es sich hierbei um Signale und keine vollständigen Strategien handelt, ist der beste Ansatz die Verwendung der TaktikOrder Funktion.
Die Namen der Signale lauten:
|
| 3.0.3.37 |
19.3.2014 |
- Aktualisierung der CFD/Forex API auf Version 2.11.750
|
| 3.0.3.26 |
05.03.2014 |
- Enthält das neueste API für den Zugang zur CFD/FX-Demo-Umgebung
- Wenn AutoOrder aktiviert wird und bereits eine Position existiert bleibt diese erhalten, bis entweder ein Exit-Signal oder ein Umkehr-Signal auftritt.
|
| 3.0.3.21 |
07.02.2014 |
- CQG: Neue Kontrakte "DOLLAR INDEX" und "RBOB GASOLINE" hinzugefügt
- Menue Hilfe: Erläuterungen zu den Programmoptionen hinzugefügt
- Studie WHS EURUSD High Noon aktualisiert
- WHS Signale aktualisiert (Konfiguration der Start- und Endzeiten sowie der Benachrichtigungen via E-Mail / Nachrichtenfenster / Sound)
- Verschiedene interne Verbesserungen im AutoOrder-Modus
- Verschiedene Verbesserungen für CQG
- Verschiedene interne Verbesserungen
|
| 3.0.3.17 |
16.01.2014 |
- Verschiedene Verbesserungen für CQG
|
| 3.0.3.15 |
15.01.2014 |
Neue Analysen von WH Selfinvest
Dieses Update enthält neue Qualitäts-Analysen erstellt von WHS. Diese werden als Initial-Analysen installiert.
Die Namen der Analysen lauten:
Verschiedenes
- Interne Verbesserungen für Renko-Charts
- Verschiedene interne Verbesserungen
|
| 3.0.3.8 |
11.12.2013 |
- Interne Verbesserungen für Renko-Charts
|
| 3.0.2.97 |
5.12.2013 |
- Der aktuelle Zustand des ChartTraders (sichtbar, nicht sichtbar) wird in den Analysen, Initial-Analysen und stub-Initial-Analysen gespeichert
- Die Tagesanzahl für zu ladende abgeschlossene Orders, die als Fills im MasterChart und in der Daytrading-Statistik angezeigt werden, kann in den "Optionen" konfiguriert werden
- Die Order-Bestätigungen können in den "Optionen" an- oder ausgeschaltet werden
- Die Warnung beim Abschalten der Orderbestätigungen in einer Studie kann in den "Optionen" an- oder ausgeschaltet werden
- Die Bestätigung beim Überschreiben von Studien kann in den "Optionen" an- oder ausgeschaltet werden
- Orderausführung in Playbacks korrigiert
- Verschiedene interne Verbesserungen im AutoOrder-Modus
- Verschiedene interne Verbesserungen
|
| 3.0.2.89 |
5.11.2013 |
- Falls für ein Instrument mehrere aktive Orders auf dem selben Preis platziert wurden, wird im MasterChart zusätzlich das Gesamtvolumen für diese Orders angezeigt
- Interne Verbesserungen für Zigzag-Trendlinien
- TaktikOrders können in Playbacks verwendet werden
- Verschiedene Verbesserungen für CQG
- Verschiedene interne Verbesserungen
|
| 3.0.2.81 |
10.10.2013 |
Neue Innovation: Professionelle Trader Zeichenwerkzeuge für Futures, Forex und CFDs
Diese kostenlosen Zeichenwerkzeuge unterstützen die Trading Strategien von bekannten professionellen Tradern. Es handelt sich dabei nicht um komplette Trading Strategien, die einfach automatisiert werden können. Die Zeichenwerkzeuge ersetzen nicht die Bücher, Trainingseminare oder Coachings durch diese professionellen Händler. Sie sind ein praktischer Startpunkt für Kunden, die ein Buch gelesen oder ein Seminar besucht haben und nun alleine zuhause den Chart betrachten und bereit sind, mit dem Traden zu beginnen. Hinweis: Die Zeichenwerkzeuge sind in der Demo nicht verfügbar. Diese sind ausschließlich Kunden vorbehalten.
 Erdal Cene: Zeichnet eine Zigzag Trendlinie mit Kauf/Verkauf-, Seitwärts- und Trendumkehrzonen
Dieses Zeichenwerkzeug unterstützt den Handelsansatz des Traders Erdal Cene, Autor des Buchs Professioneller Börsenhandel (ISBN 978-3-89879-667-5).
Klicken Sie auf das Symbol, um das Zeichenwerkzeug zu aktivieren. Zeichnen Sie, was Ihrer Meinung nach den ersten Teil des aktuellen Trends darstellt. Es ist nicht nötig den gesamten Trend nachzuzeichnen, sondern zeichnen Sie wirklich nur den Trendbeginn. Die Plattform wird den Trend selbstständig fortführen (Zigzag Trendlinie) bis eine Trendumkehr stattfindet.
Den Trendbeginn auf logische Art einzuzeichnen ist entscheidend. Dies bestimmt alle anderen Parameter der Strategie.
Das Zeichenwerkzeug unterteilt jeden Chart in 4 Zonen basierend auf der Zigzag Trendlinie und dem aktuellen Marktpreis.
Michael Voigt: Zeichnet eine Zigzag Trendlinie mit Kauf/Verkauf-, Seitwärts- und Trendumkehrzonen. Schlägt einen Stop basierend auf der Trendlinie sowie einen auf Kerzen basierenden Stop vor
Dieses Zeichenwerkzeug unterstützt den Handelsansatz des Traders Michael Voigt, Autor des Buchs Das große Buch der Markttechnik (ISBN 978-3-89879-125-0).
Klicken Sie auf das Symbol, um das Zeichenwerkzeug zu aktivieren. Zeichnen Sie, was Ihrer Meinung nach den ersten Teil des aktuellen Trends darstellt. Es ist nicht nötig den gesamten Trend nachzuzeichnen, sondern zeichnen Sie wirklich nur den Trendbeginn. Die Plattform wird den Trend selbstständig fortführen (Zigzag Trendlinie) bis eine Trendumkehr stattfindet.
Den Trendbeginn auf logische Art einzuzeichnen ist entscheidend. Dies bestimmt alle übrigen Parameter der Strategie.
Das Zeichenwerkzeug kennzeichnet 3 Zonen basierend auf der Zigzag Trendlinie und dem aktuellen Marktpreis.
Miscellaneous
- Alle Zeichenwerkzeuge können im Vordergrund über den Chart gezeichnet werden (über die Einstellungen des Zeichenwerkzeugs einstellbar)
- Express Skript InsideBarStop hinzugefügt
- Verschiedene interne Verbesserungen
|
| 3.0.2.78 |
24.9.2013 |
- Zeichenwerkzeug Linie hinzugefügt (kann zum Zeichnen vertikaler Linien genutzt werden; optional mit Pfeilspitze)
- Die Zeichenwerkzeuge Linie, Rechteck, Bogen, Ellipse und Text können im Vordergrund über den Chart gezeichnet werden (über die Einstellungen des Zeichenwerkzeugs einstellbar)
- Express Skript BETrailStop aktualisiert
- Verschiedene interne Verbesserungen
|
| 3.0.2.71 |
5.9.2013 |
- Verschiedene interne Verbesserungen
|
| 3.0.2.69 |
4.9.2013 |
- Über das Portal-Menü können WHS Kunden auf die "AutoChartist Trade Ideas" zugreifen
- Die prozentuale Vollendung der aktuellen Periode kann in der Zeitachse des Charts angezeigt werden (muss in den "Optionen" aktiviert werden); die Text-Farbe lässt sich im Farb-Manager einstellen
- Aktualisierung der Pats API
- Express: Mit der neuen Funktion CreateFile() können aus dem Express-Code heraus, Dateien erzeugt werden
- Verschiedene Verbesserungen für CQG
- Verschiedene interne Verbesserungen
|
| 3.0.2.60 |
20.8.2013 |
- Interne Verbesserungen bezüglich der Pats API
|
| 3.0.2.59 |
19.8.2013 |
Neue Innovation Signale
Ein Signal ist eine Kombination von Kriterien, die zur Eröffnung einer Position führen können. Aus dieser Sammlung an Trading Signalen können Sie passend zur Marktsituation ein Trading Signal wählen. Da es sich hierbei um Signale und keine vollständigen Strategien handelt, ist der beste Ansatz die Verwendung der TaktikOrder Funktion.
Die Namen der Signale lauten:
Verschiedenes
- Verschiedene interne Verbesserungen
|
| 3.0.2.58 |
25.7.2013 |
- Aktualisierung der CFD/Forex API auf Version 2.11.748: Die Kontoauszüge können nun direkt in der Plattform aufgerufen werden, ohne daß dabei die Verbindung der Plattform zu den Servern unterbrochen wird. Die Sprache der Kontoauszüge kann über das Menue "Kursdaten-Versorgung" konfiguriert werden.
- Aktualisierung der Pats API auf Version 8.8.5
- Verschiedene interne Verbesserungen
|
| 3.0.2.54 |
9.7.2013 |
- Für die Installation und Aktualisierung sind keine Administrator-Rechte mehr erforderlich
- Verbesserter Ablauf bei Zwangstrennung durch Pats
|
| 3.0.2.49 |
26.6.2013 |
- Verschiedene interne Verbesserungen
|
| 3.0.2.45 |
19.6.2013 |
- Verschiedene interne Verbesserungen
|
| 3.0.2.44 |
18.6.2013 |
Neue Innovation Signale
Ein Signal ist eine Kombination von Kriterien, die zur Eröffnung einer Position führen können. Aus dieser Sammlung an Trading Signalen können Sie passend zur Marktsituation ein Trading Signal wählen. Da es sich hierbei um Signale und keine vollständigen Strategien handelt, ist der beste Ansatz die Verwendung der TaktikOrder Funktion.
Die Namen der Signale lauten:
Neue Analysen von WH Selfinvest
Dieses Update enthält neue Qualitäts-Analysen erstellt von WHS. Diese werden als Initial-Analysen installiert.
Die Namen der Analysen lauten:
Verschiedenes
- Aktualisierung der Pats API auf Version 8.8.4
- CQG: Die Version 4040542 der API (Fipertec-API) ist mindestens erforderlich, um CQG nutzen zu können.
- Express: Der Ordner "WHS Signals" wurde hinzugefügt und enthält die Skripte, die in den Signalen verwendet wurden. Das Handbuch der Express Funktionen wurde aktualisiert. Die neuen Funktionen NumericToDate() und DateToNumeric() stehen zur Verfügung und bieten eine ähnliche Funktionalität wie NumericToTime() und TimeToNumeric()). Mit der neuen Funktion SendEmail() können aus dem Express-Code heraus, E-Mails verschickt werden. Das Skript "Stochastic_Momentum.txt" wurde aus dem Ordner "Trend following" in den Ordner "Oscillators" verschoben. Das Skript "Commodity_Channel.txt" im Ordner "WHS Sentimentors\Bands" wurde aktualisiert.
- Beim Schliessen einer Studie ist eine Schaltfläche zum Abbrechen der Aktion vorhanden.
- Der Reentry-Filter wurde erweitert, so dass ein Signal für eine bestimmte Anzahl von Perioden nach einem Trade blockiert werden kann (Anzahl der Perioden = 100 - eingestellter Wert).
- Bei Nutzung der prozentualen/absoluten Spanne als Aggregation wird eine neue Kerze erzeugt, sobald die Spanne durch Hinzufügen des aktuell zu bearbeitenden Ticks grösser als der konfigurierte Wert werden würde. Eine neue Kerze wird in diesem Fall erzeugt, die dann den aktuell zu bearbeitenden Tick enthält.
- Verschiedene interne Verbesserungen
|
| 3.0.2.31 |
11.4.2013 |
Neue Analysen von WH Selfinvest
Dieses Update enthält neue Qualitäts-Analysen erstellt von WHS. Diese werden als Initial-Analysen installiert.
Die Namen der Analysen lauten:
Verschiedenes
- Express: Die vordefinierten Serien renkoHigh, renkoLow sind für Renko-Charts verfügbar und geben Zugriff auf das Hoch bzw. Tief einer Renko-Box.
- Menue Hilfe: Link zum Support-Forum hinzugefügt
- Verbesserte Unterstützung für vertikal angeordnete Monitore
- Verschiedene interne Verbesserungen
|
| 3.0.2.25 |
22.3.2013 |
- CFD/Forex: Die Handelsübersicht des Depots zeigt nur noch Orders des jeweiligen Depot-Kontos an
- Durch Drücken der Shift-Taste und der Tasten Bild Hoch/Runter können Kurslücken im Simulations-Ticker erzeugt werden. Pro Tastendruck wird die Kurslücke um jeweils 0,5 Prozent des Kurswertes vergrössert. Die Kurslücke wird zum Beginn der Folgeperiode erzeugt.
- Verschiedene interne Verbesserungen
|
| 3.0.2.19 |
8.3.2013 |
- Die Initial-Analysen wurden aktualisiert, um die Anzahl der zu ladenden historischen Daten bei identischer Aggregation anzugleichen
- Die Kerzen des Heikin Nashi Indikators werden nun in den Farben gezeichnet, die im Farb-Manager konfiguriert wurden
- Verschiedene interne Verbesserungen
|
| 3.0.2.15 |
1.3.2013 |
- Unter Extras|Optionen/Visualisierung kann eingestellt werden, ob das aktivierte Zeichenwerkzeug solange aktiviert bleiben soll, bis es durch erneutes Anklicken seines Symbols oder einem rechten Mausklick auf dem MasterChart deaktiviert wird (Voreinstellung: deaktiviert)
- Zum Skript-Editor wurde eine Auswahlbox hinzugefügt, mit der die Aktualisierung bereits vorhandener Analysen mit Hilfe der angegebenen Initial-Analyse erzwungen werden kann (Voreinstellung: aktiviert)
- Beim Öffnen eines PlayBacks ist es pausiert und die Abspiel-Geschwindigkeit wird auf 1:1 festgesetzt
- Verschiedene Verbesserungen für CQG
- Verschiedene interne Verbesserungen
|
| 3.0.2.13 |
19.2.2013 |
Neue Analysen von WH Selfinvest
Dieses Update enthält neue Qualitäts-Analysen erstellt von WHS. Diese werden als Initial-Analysen installiert.
Die Namen der Analysen lauten:
Verschiedenes
- CFD/Forex: Verbindungswiederherstellung wird gestartet nachdem die Fehlermeldung ALREADY_INITIALIZED / DL_NOT_FOUND angezeigt wurde
- CFD/Forex: Versenden einer E-Mail-Benachrichtigung falls die Bracket-Orders nicht wiederhergestellt werden konnten und die E-Mail-Benachrichtigung im Falle des Verbindungsverlustes aktiviert wurde
- Skripte (Scanner/Optimierer): Template Skripte für CAC40, DAX30, DOW30, FTSE MIB und SP500 Aktien hinzugefügt
- Skripte (Scanner/Optimierer): Alle Instrumente in einem Ordner können durch Selektion des Ordners selektiert werden
- Aktiviertes Zeichenwerkzeug bleibt auch nach Fertigstellung der Zeichnung aktiviert
- Verknüpfung zum Express-Funktionen Handbuch im Hilfe-Menue hinzugefügt
- Verschiedene interne Verbesserungen
|
| 3.0.2.11 |
23.1.2013 |
- Verschiedene Verbesserungen für CQG
- Verschiedene interne Verbesserungen
|
| 3.0.2.9 |
21.01.2013 |
Neue Analysen von WH Selfinvest
Dieses Update enthält neue Qualitäts-Analysen erstellt von WHS. Diese werden als Initial-Analysen installiert.
Die Namen der Analysen lauten:
Verschiedenes
- CFD/Forex: Die Automatische Verbindungswiederherstellung kann über das Menue "Kursdaten-Versorgung" aktiviert werden (Voreinstellung: deaktiviert)
- CFD/Forex: PLN kann als System Währung konfiguriert werden
- CFD/Forex: Die Order-Maske zeigt die benötigte Margin an
- Die Depots wurden um die Spalte Spread erweitert
- Die Bewertungsleiste wurde um das aktuelle Sentiment erweitert
- Aktualisierung des Express-Skriptes Price_Channel
- Aktualisierung des englischen und französischen Express-Handbuches
- Verschiedene Verbesserungen für CQG
- Verschiedene interne Verbesserungen
|
| 3.0.2.3 |
23.11.2012 |
- Verschiedene interne Verbesserungen
|
| 3.0.2.2 |
19.11.2012 |
- Aktualisierung der CFD/Forex API auf Version 2.11.745
- Verschiedene Verbesserungen für CQG
- Die Farbe des Zeilenhintergrundes im Time & Sales Fenster kann nun über den Farb-Manager konfiguriert werden, um neben steigenden/fallenden auch gleich bleibende Kurse zu visualisieren; muss in "Optionen" aktiviert werden
- Verschiedene interne Verbesserungen
|
| 3.0.1.81 |
1.10.2012 |
- Verschiedene interne Verbesserungen
|
| 3.0.1.80 |
28.9.2012 |
- Die Farbe des Zeilenhintergrundes im Time & Sales Fenster kann nun über den Farb-Manager konfiguriert werden, um steigende/fallende Kurse zu visualisieren; muss in "Optionen" aktiviert werden
- Aggregiertes Ask/Bid-Volumen im SpeedTrader verfügbar; muss in "Optionen" aktiviert werden
- Verschiedene interne Verbesserungen
|
| 3.0.1.79 |
10.9.2012 |
|
| 3.0.1.77 |
31.8.2012 |
- Verschiedene interne Verbesserungen
|
| 3.0.1.76 |
13.8.2012 |
- Verschiedene interne Verbesserungen
|
| 3.0.1.74 |
24.7.2012 |
- Express-Sentimentor PreviousDayHighLowCloseOpen von WH Selfinvest hinzugefügt
- Über das Portal-Menü können WHS Kunden auf die Roll Over Rates und einen Kalender zugreifen
- Der Simulations-Ticker kann mit den Tasten Bild Hoch/Runter beeinflusst werden, um Tests zu vereinfachen
- Verschiedene interne Verbesserungen
|
| 3.0.1.71 |
29.6.2012 |
Neue Analyse von WH Selfinvest
Dieses Update enthält eine neue Qualitäts-Analyse erstellt von WHS:
|
| 3.0.1.70 |
27.6.2012 |
- Die CFD/Forex-Symbole werden jetzt alphabetisch sortiert angezeigt
- Die Skalierung für Fibonacci-Werkzeuge kann über Extras|Optionen/Visualisierung auf "invertiert" eingestellt werden
- Verschiedene interne Verbesserungen
Neue Analysen von WH Selfinvest
Dieses Update enthält neue Qualitäts-Analysen erstellt von WHS. Diese werden als Initial-Analysen installiert.
Die Namen der Analysen lauten:
- WHS SCD Scalping 5
- WHS SCD Scalping 12
- WHS Divervence Candlestick
|
| 3.0.1.64 |
18.6.2012 |
Neues Modul LiveStatistics
Wir sind stolz auf die Freigabe unser neuesten Innovation LiveStatistics.
LiveStatistics erlaubt das Markieren einer beliebigen Situation in einem Chart, beispielsweise eine bestimmte Chart-Formation oder die Preisbewegung seit Handelsbeginn. Anschließend wird die Vergangenheit nach ähnlichen Situationen untersucht und die jeweils darauf folgende Preisbewegung analysiert. Die Ergebnisse der Analyse werden grafisch direkt im Chart visualisiert.
Die Bedienungsanleitung für LiveStatiscs finden Sie hier.
Weitere Informationen, bereitgestellt von WH Selfinvest, finden Sie hier.
Das LIveStatistics-Modul kann über Ihren Broker lizensiert werden.

|
| 3.0.1.60 |
5.6.2012 |
Der Express-Editor verfügt nun über eine automatische Code-Analyse, die potenzielle Probleme und deren Korrekturen ausweist. Folgende Bereiche werden dabei berücksichtigt:
- unbedingter Aufruf sehr teurer Routinen wie MovingAverage()
- Verwendung von for/while-Schleifen oder Aufruf teurer Routinen wie Highest() ohne Verwendung von CalculateAtEveryTick(false)
- Serien-Variablen, die durch Numeric-Variablen ersetzt werden können
- nicht verwendete Variablen
Verschiedene interne Verbesserungen
|
| 3.0.1.54 |
23.5.2012 |
- Die Daytrade-Statistiken erlauben jetzt die Anzeige mehrerer Handelstage. Tipp: Gruppieren Sie die Anzeige nach der neuen Spalte "End Date", um die Ergebnisse pro Tag anzuzeigen.
- Ein Klick in die PL-Anzeige im SpeedTrader wechselt die dort verwendete Einheit zwischen Cash und Ticks
- Die Reihenfolge der Studien-Reiter im Hauptfenster wird beim Speichern und Laden einer Seite jetzt ebenfalls restauriert.
- NanoTrader unterstützt jetzt den Handel über CQG.
- verschiedene interne Verbesserungen
|
| 3.0.1.31 |
1.3.2012 |
- verschiedene interne Verbesserungen
|
| 3.0.1.26 |
13.2.2012 |
19 Neue Express Sentimentoren von WH Selfinvest
Dieses Update enhält von WH Selfinvest erstellte Express-Sentimentoren:
Envelope, Modified_Keltner_Channel, CustomDetrend, Detrend, GatorOscillator, Indicator_75, Inertia, Median_Price, MT_Custom, Percent_R, Relative_Vigor_Index, DEMA, Stochastic_Momentum, Typical_Price, Weighted_Close, Positive_Volume_Index, Price_Volume_Index, VolumeIndicator
- verschiedene interne Verbesserungen
|
| 3.0.1.18 |
17.1.2012 |
- Express erlaubt jetzt den Zugriff auf die Preisdaten des Study-Sentimentors, z.B.:
series daxClose (StudyGermanyCashEur.close); //or .open .high .low
- verschiedene interne Verbesserungen
|
| 3.0.1.12 |
13.12.2011 |
- Im Tooltip für horizontale gezeichnete Linien wird der Abstand der Linie zum letzten Preis in Ticks ausgewiesen
- Optimierung des Zeichnens gefüllter Bänder für sehr viele Perioden - dies hatte verschiedentlich zu einem Performance-Problem geführt.
22 Neue Express Sentimentoren von WH Selfinvest
Dieses Update enhält von WH Selfinvest erstellte Express-Sentimentoren:
Day_Open_Close, Linear_Regression_Channel, STARC_Bands, Price_Oscillator, Rate_Of_Change, Relative_Strength, Relative_Volatility, Siroc, Standard_Deviation, Standard_Error_Bands, Swing_Index, TRIX, Ultimate_Oscillator, Volatility_Chakins, Williams_AD, TEMA, Tenkan_Sen, Time_Series_Forecast, True_Strength, Money_Flow, Negative_Volume, On_Balance_Volume
Eine Beschreibung der Sentimentoren finden Sie hier. |
| 3.0.1.5 |
15.11.2011 |
- Problem beim Zeichnen von Filtern korrigiert
- behebt einen Absturz, der beim Installationsstart eines Updates passiert
Hinweis: Falls dieser Absturz eine Installation durch den UpdateManager verhindert, kann das Update auch direkt durch Klicken dieses Links installiert werden.
|
| 3.0.1.0 |
11.11.2011 |
Unterstützung der Multi-Core Technologie
In den letzten Jahren ist die Verfügbarkeit mehrerer Prozessoren oder Cores innerhalb eines PCs mehr und mehr zum Normalfall geworden. Ein heutiger PC besitzt typischerweise zwischen 2 und 16 Cores, die parallel Aufgaben erfüllen können. NanoTrader wurde intern neu strukturiert, so dass diese neue Technologie unterstützt wird. NanoTrader V3 verteilt jetzt dynamisch sogenannte Tasks auf die verfügbaren Cores und erhöht somit seine Reagibilität und allgemeine Leistungsfähigkeit. Die Hauptaugenmerke bei der Parallelisierung sind die Auswertung von Analysen und das Zeichnen der Charts:
- Wann immer möglich wertet NanoTrader V3 die individuellen Komponenten einer Analyse parallel aus, wobei die internen Abhängigkeiten wie z.B. das Importieren von Serien oder Studien berücksichtigt werden.
- Die Unterfenster einer Analyse werden jetzt parallel gezeichnet. Dadurch beschleunigt sich ein Neuzeichnen der Charts erheblich.
22 Neue Express Sentimentoren von WH Selfinvest
Dieses Update enhält von WH Selfinvest erstellte Express-Sentimentoren:
EnvelopeEMA, EnvelopeMMA, EnvelopeWMA, Dynamic_Momentum, Fast_Stochastics, Forecast_Oscillator, Fractal, FX_Trend, Intraday_Momentum, Kairi, Linear_Regression_Slope, Mass_Index, Percent_Change, Percent_of_Resistance, Chikou_Span, Ichimoku, Kijun_Sen, Mov_Avg_Triangular, Senkou_Span, Ease_of_Movement, Klinger, Market_Facillitation
Eine Beschreibung der Sentimentoren finden Sie hier.
Verschiedenes
- Bis zu 300 Initialanalysen können jetzt in den Kontextmenüs angezeigt werden.
- Die Anzeige der Legende der in einem MasterChart dargestetllen Sentimentoren kann ein-und ausgeschaltet werden.
|
| 2.1.0.94 |
22.9.2011 |
Neue Analysen von WH Selfinvest
Dieses Update enthält neue Qualitäts-Analysen erstellt von WHS. Diese werden als Initial-Analysen installiert.
Die Namen der Analysen lauten:
- WHS Pennant
- WHS Flag
- WHS Range Leader
- WHS EL Mogalef
- WHS Volatility Rider
Verschiedenes
- installiert ein API-update für das WHS CFD/Forex Trading
|
| 2.1.0.87 |
19.8.2011 |
Neue Express Sentimentoren von WH Selfinvest
Dieses Update enhält von WH Selfinvest erstellte Express-Sentimentoren:
Commodity_Channel, Keltner_Channel, Price_Channel, AwesomeOscillator, Chande_Momentum, Directional_Movement_DX, Directional_Movment_ADXR, Directional_Movement_ADX, Directional_Movement, Commodity_Selection, CenterGravityOscillator, Alligator, Accumulation_Swing, AccelleratorOscillator, Mov_Avg_Expponential, Mov_Avg_Simple, Mov_Avg_Weighted, Mov_Avg_Modified, Linear_Regression, Chakin_Money_Flow, Chakin_Oscillator, Accumulation_Distribution
Eine Beschreibung der Sentimentoren finden Sie hier.
Verschiedenes
- An WHS angebundenen Anwender können direkt von NanoTrader aus eine Chat-Session mit dem Support initiieren.
- NanoTrader ist jetzt auch in polnischer Sprache verfügbar
- Neue Express-Funktionen HighlightAt() und HighlightRGBat(). Diese ermöglichen das Setzen eines Highlights relativ zur aktuellen Periode entsprechend dem Indizieren von Preis-Daten. Beispielsweise setzt HightlightAt(2, „upTriangle“, „blue“) ein Aufwärtsdreieck zwei Perioden vor der aktuellen Periode. Dies erlaubt u.a. das Markieren von Preismustern, die sich über mehrere Perioden erstrecken.
- Neue Express-Funktion Unaggregate(). Diese erlaubt das Abbilden einer von einem aggregierten Sentimentor importierten Serie zurück auf die MasterChart-Aggregation.
|
| 2.1.0.74 |
10.8.2011 |
- Benachrichtungen bei CFD/Forex Order-Ausführungen korrigiert
- verschiedene interne Verbesserungen
|
| 2.1.0.70 |
24.6.2011 |
Neue Analysen von WH Selfinvest
Dieses Update enthält neue Qualitäts-Analysen erstellt von WHS. Diese werden als Initial-Analysen installiert.
Die Namen der Analysen lauten:
- WHS Hammer
- WHS 3 Bar Inside Bar
- WHS LOHP
- WHS HOLP
Verschiedenes
- Benachrichtigungen für in Indikatorfenster gezeichnete Linien werden jetzt unterstützt.
Fall im Indikator mehrere Linien gezeichnet werden, die Linie getested, die als "Main" in den Visualisierungseinstellungen aufgeführt wird. Bei Express-Indikatoren wird die erste gezeichnete Linie verwendet.
- verschiedene interne Verbesserungen
|
| 2.1.0.67 |
6.6.2011 |
Neue Innovation TaktikOrder
Eine TaktikOrder ist ein spezieller Ordertyp, der von NanoTrader verwaltet wird. Eine TaktikOrder überprüft ständig eine Auswahl von Sentimentoren einer zugrunde liegenden Studie und erzeugt eine Markt-Order, sobald die Sentimentoren die in der TaktikOrder definierte Regel erfüllen. Die genaue Beschreibung entnehmen Sie bitte dem Kapitel 9 "Visuelles Trading: Taktiken und TaktikOrders" aus dem Handbuch "Charting und Trading". Das Handbuch ist über das Hilfemenü verfügbar.
Express Unterverzeichnisse
NanoTrader erkennt jetzt Unterverzeichnisse im Express-Verzeichnis. Das ermöglicht eine bessere Strukturieung von Express-Skripten. Die Unterverzeichnisse können beliebig tief geschachtelt sein.
Verschiedenes
- Unterstützung des News-Feeds von Reuters und Dow Jones bereitgestellt über das WHS CFD/Forex-Trading
- verschiedene interne Verbesserungen
|
| 2.1.0.56 |
11.4.2011 |
Neue Analysen von WH Selfinvest
Dieses Update enthält neue Qualitäts-Analysen erstellt von WHS. Diese werden als Initial-Analysen installiert.
Die Namen der Analysen lauten:
- WHS 21H52
- WHS CMO DipReturn
- WHS DivergenceDMI
- WHS Ichimoku KBO
- WHS Ichimoku TKC
Verschiedenes
- neuer Standard-Stopp "Fixed Stop"
- Der BreakEvenStop beendet das Nachziehen jetzt auch, wenn er breits in der Einstiegsperiode das Breakeven erreicht.
- Beim Export in die Zwischenablage aus der DayTrade-Statistik wird die lokale Einstellung für das Dezimalpunkt-Zeichen verwendet
- verschiedene interne Verbesserungen
|
| 2.1.0.49 |
21.1.2011 |
- TwinChart und Study-Sentimentorend können jetzt auch in Studien eingesetzt werden, die über ein Skript verarbeitet werden.
- verschiedene interne Verbesserungen
|
| 2.1.0.43 |
10.2.2011 |
Reihenfolge von Indikator-Charts kann geändert werden
- Um ein Indikator-Fenster an einer anderen Stelle anzuzeigen, ziehen Sie den Namen des Indikators aus dessen Legende und lassen ihn an der neuen Position los. Beachten Sie, dass da die Parameter der Legende ebenfalls mittels der Maus geändert werden können, Sie tatsächlich den Namen des Indikators ziehen.
- Ein im MasterChart dargestellter Indikator kann dort heraus gezogen werden.
- Ein Indikator, der im MasterChart eingeblendet werden könnte, kann in den MasterChart gezogen werden.
Einsatz von HotKeys erweitert
- Der HotKey-Manager kann über das Hauptmenü "Extras", die Werkzeugleiste eines SpeedTraders und über den Eintrag "HotKey" in der DesignerLeiste einer Analyse geöffnet werden.
- Der HotKey-Manager erlaubt die Zuordnung von HotKeys zum Laden von Seiten, zum Laden bzw. in den Vordergrund bringen von Analysen, zum Navigieren durch geladene Analysen und zum Traden.
- Der bisherige HotKey-Mechanismus, der nur für SpeedTrader verfügbar war, wird durch den neuen Mechanismus ersetzt. Beachten Sie, dass jetzt ein SpeedTrader nicht mehr den Eingabe-Fokus haben muß, damit er über HotKeys gesteuert werden kann. Es genügt nun, dass der Chart, in den der SpeedTrader eingebettet ist, den Eingabe-Fokus hat.
- Detailinformationen entnehmen Sie bitter der aktualisierten Dokumentation "Charting und Trading", Kapitel 15 "Verwendung von HotKeys".
Express
- Express-Skripte können jetzt eine Größe von ca. 400 kb haben.
- neue Express-Funktion Duration() - siehe aktualisierte Express-Dokumentation
- Die Express-Funktion "plotband" erlaubt nun, dass auch nicht zusammenhängende Füllbereiche visualisiert werden können. Dadurch wird es sehr leicht, bestimmte Bereiche eines Charts hervorzuheben. Stellen, an denen kein Band angezeigt werden soll, sind auf void zu setzen.
- Neue Express-Funktion "plotcrossinglines" zum Zeichnen zweier sich kreuzender Linien, wobe die eingeschlossenen Flächen in entsprechenden Farben gefüllt werden:
plotcrossinglines (<series1 Name>, <Farbe>, <Strichbreite> ,<series2 Name>, <Farbe>, <Strichbreite>, <Füllfarbe series1 über series2>, <Füllfarbe series1 unter series2>);
Verschiedenes
- Der PivotPoint-Sentimentor unterstützt die Definition von Farben für jeden einzelnen Level
- Die Sentimentoren Parabolic und ParabolicStop unterstützen jetzt vier Nachkommastellen, um Langzeit-Bewegungen besser berücksichtigen zu können.
- verschiedene interne Verbesserungen
|
| 2.1.0.36 |
10.1.2011 |
- Die historische Datenversorgung für den WHS CFD/Forex-Handel unterstützt jetzt auch 15 und 30 Minuten Server-Aggregationen.
- Der in einem MasterChart angezeigte Kontoname wird jetzt in rot dargestellt, falls es sich um ein reales Konto handelt. PaperTrade-Konten und explizite Demokonten eines Brokers werden in der Standardfarbe angezeigt, typischerweise Dunkelblau. Die Farben können im FarbManager geändert werden.
- verschiedene interne Verbesserungen
|
| 2.1.0.34 |
15.12.2010 |
Neue Analysen von WH Selfinvest
Dieses Update enthält neue Qualitäts-Analysen erstellt von WHS. Diese werden als Initial-Analysen installiert. Detaillierte Beschreibungen zu diesen Analysen werden in Kürze auf der WHS Webseite unter http://www.whselfinvest.com/de/cfd_trading_strategien.php verfügbar sein.
Die Namen der Analysen lauten:
- WHS BO SuperTrend
- WHS Crossing TEMAs
- WHS Divergence Aroon
- WHS Ichimoku CSC
- WHS Ichimoku TK
- WHS OpenTrade HABB
- WHS Sinewave
- WHS TrendPlus
Verschiedenes
- Die WHS CFD/Forex-Datenversorgung mit historischen Daten unterstützt jetzt auch 10-Minuten Aggregationen auf Seiten des Servers.
- Das Express Script MA_TrailStopTactic wurde erweitert, so dass es jetzt auch mit einfachen Orders außerhalb eines TradeGuards eingesetzt werden kann.
- verschiedene interne Verbesserungen
|
| 2.1.0.31 |
6.12.2010
|
WHS CFD/Forex Handel
- Die Seite für die Verbindungseinstellungen zum WHS CFD/Forex Handel enthält eine Checkbox zum Aktivieren des "Http tunneling". Aktivieren Sie diese Option, falls des öfteren Verbindungsabbrüche auftreten sollten.
- alle CFD/Forex-Symbole werden im PaperTrading jetzt Margin-basiert abgerechnet.
- Bei allen CFD/Forex Symbolen ist jetzt die Live-Evaluation immer aktiviert.
- Unterstützung des neuesten APIs für den Handel.
Verschiedenes
- Das Öffnen-Icon im MasterChart hat einen neuen Eintrag: "Beliebige Analyse auf dieses Symbol anwenden". Darüber kann eine beliebige Studie geladen und auf das aktuelle Symbol angewendet werden, z.B. um eine Studie eines abgelaufenen Kontrakts oder eines völlig anderen Symbols aufzurufen.
- Der PlayBack-Dialog erlaubt ein Rückwärtsspulen der Daten. Dazu muß die "Umshalttaste(Shift)" auf der Tastatur gedrückt und gleichzeitig z.B. der "+5m"-Knopf im Dialog geklickt werden. Dadurch würden die Daten um 5 Minuten zurückgesetzt werden.
- Unterverzeichnisse der Initialanalysen erscheinen jetzt am Anfang der Initialanalysen-Auswahlmenüs.
- Neue Express-Funktion FinalBarIndex()
- Der Express-Parser verwirft jetzt Aufrufe von Funktionen, die eine Serie als Parameter benötigen, aber mit einer inidizierten Serie aufgerufen werden.
- Paramer von Express-Skripts, die Serien von anderen Sentimentoren importieren, werden jetzt beim Laden oder Editieren des Skripts korrekt wiederhergestellt.
- verschiedene interne Verbesserungen
|
| 2.1.0.19 |
2.11.2010 |
NanoTrader verfügbar für CFD/FX-Handel mit WH Selfinvest
Zusätzlich zu den Futures können ab sofort mit NanoTrader auch die über 8.000 von WHS angebotenen Instrumente zum CFD/FX-Trading gehandelt werden. NanoTrader kann mit beiden Welten gleichzeitig oder auch nur mit einer verbunden sein. Die gesamte Bandbreite der bisher nur für den Futures-Handel verfügbaren Funktionalitäten steht somit ab sofort auch für den CFD/FX-Handel zur Verfügung. Darüber hinaus unterstützt NanoTrader verschiedene spezifische Funktionen der CFD/FX-Umgebung wie z.B. server-basierte Bracket-Orders. Weitere Informationen erhalten Sie bei WH Selfinvest. Beachten Sie auch das erweiterte Handbuch "NanoTrader - Charting & Trading", Kapitel 21.
Kostenlose Module für WHS-Kunden
Kunden von WH Selfinvest erhalten ab sofort die Module TradingSystem, Optimizer und Express kostenlos freigeschaltet. Dadurch können alle WHS-Kunden von den einzigartigen Funktionen zur Handelssystem-Erstellung und Backtesting sowie der Programmierumgebung Express profitieren. Das marktführende Modul Optimizer wird für zwölf Monate kostenlos freigeschaltet. Die Module TradingSystem und Express werden permanent kostenlos zur Verfügung gestellt.
Neue Funktionalitäten :
Initial-Analysen
- Das über das Öffnen-Icon der Chart-Werkzeugleiste erscheinende Menü führt im Untermenü "Initial-Analysen" jetzt auch die stub-Initial-Analysen auf. Dadurch ist es sehr einfach möglich, eine modifizierte Analyse auf den Initialzustand zurückzusetzen.
- In der ArbeitsplatzLeiste erscheint unter jedem Symbol je ein Eintrag pro stub-Initial-Analyse (z.B. TradeGuard). Beim ersten Öffnen einer solchen Analyse werden die Einstellungen aus der Initial-Analyse kopiert und können nun sehr einfach speziell für das Symbol angepasst werden. Das dem Analysen-Name vorangestellte Icon in der ArbeitsplatzLeiste wird jetzt in Gelb dargestellt, falls es noch der Initial-Analyse entspricht. Es wird in Weiß angezeigt, sobald die Analyse für das Symbol gespeichert und ggf. modifiziert wurde.
- Ein Rechtsklick auf einen Initial-Analyseneintrag in der ArbeitsplaztLeiste zeigt nun auch die Aggregation und die Menge der vom Server zu ladenden Daten an.
Verschiedenes
- NanoTrader ist jetzt auch in italienischer Sprache verfügbar.
- Die Schaltfläche "Orders bestätigen" des SpeedTraders ist jetzt auch in der Toolbar des MasterCharts neben den Buy/Sell-Knöpfen verfügbar.
- Neuer Sentimentor OrderBook. Basierend auf dem aktuellen Orderbuch wird folgendes angezeigt
(summe ask volumen - summe bid volumen) *100% / gesamt volumen; d.h. der "Überhang" an Ask-Volumen in Prozent des gesamten Orderbuch-Volumens.
Die Anzeige unterhalb der Legende wird mit jeder Orderbuch-Änderung aktualisiert. Der Chart selbst wird nur bei Eingang eines Ticks fortgeschrieben und zeigt den Ask-Überhang zu dieser Zeit.
(Hinweis: Da die Orderbuch-Daten intern nicht gepuffert werden, gehen sie bei einer Änderung der Chart-Aggregation verloren.)
- die Zeitachsen-Heftzwecken behalten Ihren Status auch wenn die Aggregation geändert wird
- Schieberegler für Orders im Chart arbeiten jetzt in allen Preisdarstellungen flüssig
- Y-Achsen-Behandlung von Indikatoren verbessert
- als Sentimentoren gespeicherte Linien werden beim Laden einer Analyse korrekt restauriert
- Playback-Dialog hat einen Minimieren-Knopf
- die Breite des ChartTraders in einem sehr großen Chart ist jetzt auf 80 Pixel begrenzt. Der übrige Platz wird für das Orderbuch-Histogramm und das MarktProfil verwendet
- NanoTrader unterstützt nun auch sehr lange Namen für Analysen
- verschiedene interne Verbesserungen
|
| 2.1.0.9 |
30.9.2010 |
- Die Geschwindigkeit von NanoTrader ist durch Verwendung neu verfügbarer Compilertechnologie und verbesserter Bibliotheken deutlich erhöht.
- installiert die Initial-Analyse "WHS KST"
- andere Initial-Analysen von WHS werden teilweise durch verbesserte Versionen ersetzt
|
| 2.0.2.30 |
21.9.2010 |
- NanoTrader is jetzt auch in ungarischer Sprache verfügbar
- Ichimoku als Express Sentimentor hinzugefügt
- verschiedene interne Verbesserungen
Studien von WH Seflinvest
Dieses Update enthält sechs von WHS erstellte Qualitäts-Analysen. Diese werden als Initial-Analysen installiert. Wenn eine Analyse für ein Symbol geladen wurde, kann über das Feld „Information“ in der DesignerBar auf eine ausführliche Beschreibung zugegriffen werden.
|
| 2.0.2.27 |
17.8.2010 |
- NanoTrader ist jetzt auch auf Holländisch verfügbar.Die Sprache kann über das Hauptmenü Extras|Sprache eingestellt werden.
- Historische Daten werden jetzt asynchron geladen, d.h. dass die Arbeit mit NanoTrader fortgesetzt werden kann, während eine Studie parallel Daten lädt.
- NanoTrader kann jetzt für die folgenden Ereignisse Benachrichtigungen per Mail versenden:
- Order ausgeführt
- Order teilausgeführt
- Order gelöscht
- Trendlinien-Bruch
- Verbindungsabbruch
Die Empfänger-Emailadresse wird im Optionen-Dialog via Hauptmenü Extras|Optionen eingestellt.
Die Ereignisse werden in den Depots über den Benachrichtigungen-Dialog aktiviert bzw. im Einstellungen-Dialog für Linien.
Es ist zu beachten, dass NanoTrader laufen muß, damit Mails verschickt werden können.
Aufgrund der Natur eines Verbindugsabbruchs kann es vorkommen, dass NanoTrader in diesem Fall keine Benachrichtigung senden kann.
- Das Kontextmenü von Sentimentoren in der DesignerLeiste hat einen neuen Eintrag: "Aktuelle Sentimentor-Einstellung als Standard speichern". Bei Wahl dieses Eintrags werden die aktuellen Einstellungen der Parameter, Visualisierung und Interpretation dieses Sentiementors als Voreinstellung gespeichert. Neu eingefügte Sentimentoren dieses Typs werden dann mit diesen Werten initialisiert.
- In der DepotLeiste werden die Offenen Orders und die Positionen jetzt auf verschiedenen Seiten angezeigt.
- Der SeitenManager hat eine neue Funktion: "Lade System Standard-Seite".
- Der SeitenManager wurde überarbeitet, so dass beim Laden und Wechseln von Seiten der Aufbau möglichst ruhig ist.
- Ein Kuchendiagramm am rechten Ende der Zeitachse der MasterCharts gibt an, zu welchem Anteil die aktuelle Periode bereits "abgelaufen" ist. Die Farben können im FarbenManager eingestellt werden. Die Kuchendiagramme berücksichtigen TwinCharts und PlayBacks.
- Kunden von WHS können über das Portal-Menü auf die WHS TechScan-Seiten zugreifen.
- Horizontale Linien zeigen im Tooltip das Preisniveau der Linie an
- Die Einheits-Bezeichnung "absolut" wurde auf "Punkte" geändert.
- neue Express-Funktionen TimeToNumeric(); SetYscaleFormat(), GetPriceFormat()
- verschiedene interne Verbesserungen
|
| 2.0.1.3 |
18.3.2010 |
- Unterstützung für Mehrsprachigkeit.
Beim ersten Start kann die zu verwendende Landessprache gewählt werden. Über das Menü "Extras|
Sprache" kann diese gewechselt werden.
|
| 2.0.0.89 |
8.3.2010 |
- Behandlung des linken Zeitachsen-Pins korrigiert
|
| 2.0.0.86 |
3.3.2010 |
Neue Funktionalität "Zwillings-Chart"
- Zwillings-Charts erlauben die Darstellung der Preisdaten in einer vom MasterChart unabhängigen Aggregation. Beispielsweise kann der MasterChart 3-Minuten-Kerzen anzeigen, ein Zwillings-Chart 60-Minuten-Kerzen und ein weiterer Zwillings-Chart Tagesdaten. Auf diese Weise können kurzfristige Preisbewegungen sehr einfach in Relation zu längerfristigen Bewegungen eingeschätzt werden. Außerdem sind Zwillings-Charts sehr hilfreich beim Bestimmen langfristiger Trends sowie von Widerstand/Unterstützungslinien, die auch beim kurzfristigen Handel berücksichtigt werden sollen.
- Ein Zwillings-Chart kann durch Klick auf das entsprechende Icon oder durch den "Sentimentor einfügen"-Dialog einer Studie hinzugefügt werden.
- Das aktuell im MasterChart angezeigte Zeitintervall wird im Zwillings-Chart hervorgehoben. Auf diese Weise kann sehr leicht durch die Preisdaten navigiert werden.
- Ein Zwillings-Chart zeigt die Orders des MasterCharts an.
- Eine in einen Zwillings-Chart gezeichnete Linie wird automatisch in den MasterChart projiziert.
- Eine genaue Beschreibung finden Sie im "Charting und Trading-Handbuch", Abschnitt 6.16, das über das Hilfe-Menü aufrufbar ist.

Weitere Erweiterungen
- Der MasterChart kann im Heikin-Ashi-Stil angezeigt werden. Die verwendeten Farben sind über den Farb-Manager einstellbar.
- Auf das NanoTrader-Hauptfenster können via Drag & Drop Studien und Express-Skripte gezogen werden. NanoTrader kopiert diese dann automatisch an die korrekten Stellen im Dateisystem. Diese Funktion erleichtert den Austausch von Studien und Express-Skripten via Mail. Sollte NanoTrader einen Anhang Ihres Mail-Systems nicht erkennen, legen Sie die Dateien zunächst auf dem Desktop ab und ziehen Sie sie dann von dort auf NanoTrader.
- NanoTrader zeigt Studien jetzt auch dann an, wenn der zugrundeliegende Kontrakt abgelaufen ist. Das "Öffnen"-Icon des Chart-Fensters hat einen neuen Eintrag "Diese Studie auf den aktuellen Kontrakt anwenden", so dass leicht auf den aktuellen Kontrakt umgestellt werden kann.
- verschiedene interne Verbesserungen
|
| 2.0.0.73 |
8.12.2009 |
- Der Equity-Chart kann jetzt wie jeder andere Chart in die Zwischenablage kopiert werden
- Subfenster bleiben jetzt versteckt auch wenn die Größe des Hauptfensters geändert wird und auch wenn zugehörige Parameter in der DesignerBar geändert werden. Um alle versteckten Subfenster sichtbar zu machen, kann auf einen beliebigen Fenster-Separator doppelgeklickt werden.
- verschiedene interne Verbesserungen
|
| 2.0.0.68 |
9.11.2009 |
- Die Express-Funktion plotband() zeichnet die untere Kurve in der angegebenen Farbe
- rückwärtskompatible Änderung des Indikator APIs: Zeitwerte haben nun den Typ NanoCTime
- Das Ablaufdatum für Permissionen wird im "Über"-Dialog angezeigt.
- verschiedene interne Verbesserungen
|
| 2.0.0.65 |
8.10.2009 |
- neuer Wizard für die Erzeugung von PlayBacks
- neue Taktik (in Express implementiert) "MA_TrailStopTactic". Diese setzt den Stop mit einem Versatz zum Moving Average und stellt sicher, dass der Stop immer nur enger werden kann.
- verschiedene interne Verbesserungen
|
| 2.0.0.61 |
29.9.2009 |
- Neue Funktionalität "Daytrade-Statistik". Diese ist über die Toolbar von Konto-Fenstern aufrufbar.
Sie fasst Fills zu Trades zusammen und stellt diese dann übersichtlich in einem Histogramm, einer Trade-Liste und einer Tabelle von Kennzahlen dar. Weitere Infos sind in der Dokumentation "Charting und Trading", Abschnitt 8.23, über die Online-Hilfe verfügbar.
- Der Heikin-Ashi-Sentimentor verfügt jetzt über eine Interpretation, die Trendwechsel ausweist. Die Interpretation kann deaktiviert werden, indem der Parameter auf 0 gesetzt wird.
|
| 2.0.0.55 |
16.9.2009 |
- BollingerBands, HighLow-Channel und ChannelBreakout werden nun mit einer Füllfarbe dargestellt. Über Visualisierungs-Einstellungen der Sentimentoren kann dies konfiguriert werden.
- Neue Express Funktion:
plotband (upperBand, "color", width, lowerBand, "color", width, "fillColor")
zeichnet die upperBand-Serie und lowerBand-Serie und füllt den Zwischenraum mit der "fillColor".
- Problem im Zusammenhang mit Seitenwechseln behoben, die LiveTabellen mit Referenzen auf Studien enthalten haben
|
| 2.0.0.48 |
8.9.2009 |
- Neue Visualisierungsoption unter Extras|Optionen: "Kerzenrand immer dünn". Falls aktiviert wird der Rand von Kerzen auch dann dünn gezeichnet, wenn die Kerzen aufgrund des Zooms sehr groß werden.
- Eine Analyse, die von mehreren Konten referenziert wird, zeigt nun nur noch die Orders an, die zu dem in der Studie aktivierten Konto gehören.
- Der Order-Erzeugen-Dialog zeigt in der Titelzeile das Konto an, über das gehandelt wird.
- Der in den Registern des Hauptfensters angezeigte Anaylsentitel ist etwas gekürzt.
|
| 2.0.0.42 |
7.7.2009 |
- Zoom(-) von der Toolbar behält eine nicht-fixierte Zeitachse bei
- Der Performance-Evaluator unterstützt Ticks als Einheit für Stops und Slippage
- AutoBid/Ask Orders korrigiert, die von nicht in einem Chart eingebetteten SpeedTrader platziert wurden
|
| 2.0.0.41 |
3.7.2009 |
- Änderungen von Indikator-Parametern in der DesignerBar und im Chart, die über die Pfeiltasten oder das Mausrad vorgenommen werden, werden sofort im Chart übernommen
- Problem beim Restaurieren komplexer Seiten behoben
|
| 2.0.0.37 |
27.6.2009 |
- enthält das neueste Pats API
- verschiedene interne Verbesserungen
Neuer Filter "Safety Net"
Der neue Filter "Safety Net" ermöglicht die Überwachung der P/L-Entwicklung von Studien, die im AutoOrder-Modus handeln. Sobald ein definiertes Kriterium wie maximaler Verlust, maximaler Drawdown oder Gewinnziel erfüllt wird, verwirft das "Safety Net" alle weiteren Signale der Studie und stellt ein evtl. vorhandene Position glatt. Für Details siehe die Online-Dokumentation zu "NanoTrader - Handelssysteme", Abschnitt 10.12.
Neu: Vier-Tage intensiv-Seminar:
"Der Börsenalchimist - Mit System und mentaler Stärke zum Erfolg"
Mehr Infos ...
|
| 2.0.0.29 |
16.6.2009 |
- NanoTrader kann jetzt PlugIns integrieren, die als Win32 DLLs bereitgestellt werden.
Entwickler, die an dem SDK interessiert sind, können eine Mail an info@fipertec.de senden.
- Der eSignal Forex-Datenfeed wird jetzt unterstützt.
|
| 2.0.0.19 |
29.4.2009 |
- Express kann jetzt Serien aus anderen Sentimentoren importieren. Details siehe Express-Handbuch, Abschnitt 7.11
- verschiedene interne Verbesserungen
|
| 2.0.0.11 |
9.4.2009 |
- SupportResistance-Sentimentor unterstützt auch negative Preise, wie sie z.B. aus CompoundSymbol-Definitionen resultieren können
- Forex-Handel via IB verbessert
|
| 2.0.0.7 |
2.4.2009 |
Allgemein:
- PeriodsHighLow-Stop so geändert, dass der Stop immer nur enger werden kann
Express:
- Express-Stops/Taktiken können jetzt auch innerhalb der laufenden Periode neu berechnet werden.
- neue Express-Funktionen SetIntraPeriodUpdate(), MaxPriceEntryBar(), MinPriceEntryBar(), EntryPriceOriginal()
Neue Express-Stop/Tactic "BETrailStop" (BreakEven-and-Trail)
BETrailStop ist ein intelligenter Stop, der sowohl als Taktik sowie als Standard-Stop eingesetzt werden. Er dient auch als Beisipiel für die Programmierung eines Experss-Stops, der auf intraperiodenbasis arbeitet.
Bei Aktivierung setzt BETrail den Stoppreis "initialRisk"-Ticks entfernt vom Einstiegspreis. Sobald der Kurs den Wert Einstiegspreis + "profitTrigger" erreicht, wird der Stop auf Einstiegspreis + "initialProfitOffset" nachgezogen. Von dem Moment an arbeitet er wie ein Trailing-Stop mit Offset "trail". Falls der "trail"-Parameter auf 0 gesetzt ist, entfällt das Trailing.
BETrailStop
ist ideal dafür geeignet, einen erwarteten minimalen-Profit so schnell wie möglich sicherzustellen. Durch das Trailing kann anschliessend die Kursbewegung noch weiter ausgenutzt werden.
Um den Express-Code zu anzusehen oder zu ändern, doppelklicken Sie auf den BETrailStop-Eintrag in der DesignerLeiste, nachdem der Stop übder den "Indikator hinzufügen"-Dialog eingefügt wurde.
|
2.0.0.5 |
20.3.2009 |
Willkommen in der Welt von NanoTrader! |